CONDENA JUDICIAL A ENTIDAD PÚBLICA-Plazo de diez meses para el pago de condenas de pensiones busca garantizar principios del sistema presupuestal
(…) la norma demandada contiene una medida razonable y proporcionada, en tanto contribuye al logro de una finalidad importante para el ordenamiento constitucional, esto es la garantía de la legalidad del gasto público, y la materialización de los principios de planeación y anualidad presupuestal. Es efectivamente conducente para el logro de ese fin, y no es evidentemente desproporcionada respecto de la garantía de los derechos a la seguridad social, al mínimo vital y a la dignidad humana de los beneficiarios de las condenas.
CONTROL ABSTRACTO DE CONSTITUCIONALIDAD-Alcance/SENTENCIA INTERPRETATIVA O CONDICIONADA-Recae sobre las distintas interpretaciones que se derivan de un precepto legal o texto normativo
El control abstracto de constitucionalidad no se limita a realizar una confrontación exegética de la disposición acusada con la Constitución, “sino que su labor hermenéutica exige dilucidar los distintos sentidos posibles de los enunciados o textos legales impugnados, las interpretaciones que resultan intolerables y los efectos jurídicos diversos o equívocos que contrarían la Constitución.” En consecuencia, el análisis de constitucionalidad en una sentencia interpretativa o condicionada recae sobre las diferentes interpretaciones posibles que se deriven de un mismo precepto legal o un texto normativo. Así, la Corte está facultada para excluir una o varias interpretaciones de una determinada disposición que no se ajustan a los mandatos de la Constitución y le es posible declarar la exequibilidad de la misma, en el entendido que la interpretación admisible es la advertida por la Corte.
COSA JUZGADA CONSTITUCIONAL-Requisitos para su configuración
COSA JUZGADA CONSTITUCIONAL-Tipología
COSA JUZGADA CONSTITUCIONAL-Inexistencia
MADRE CABEZA DE FAMILIA COMO SUJETO DE ESPECIAL PROTECCION CONSTITUCIONAL-Reiteración de jurisprudencia
NIÑOS, NIÑAS Y ADOLESCENTES COMO SUJETOS DE ESPECIAL PROTECCION CONSTITUCIONAL-Reglas
La jurisprudencia constitucional reconoce que el artículo 44 de la Constitución Política determina el derecho de los niños, niñas y adolescentes a una protección especial; y señala que el alcance de dicha protección se basa, entre otras, en las siguientes reglas: (i) el reconocimiento del carácter fundamental de sus derechos; (ii) la corresponsabilidad de la familia, la sociedad y el Estado en su asistencia y protección; y, (iii) la prevalencia del interés superior de sus derechos.
PRINCIPIO DEL INTERES SUPERIOR DEL MENOR-Alcance
PERSONA DE LA TERCERA EDAD-Protección y asistencia especial de la familia y el Estado en desarrollo del principio de solidaridad
PERSONA DE LA TERCERA EDAD Y ADULTO MAYOR-Diferencia
DERECHO FUNDAMENTAL A LA SEGURIDAD SOCIAL DE PERSONAS DE LA TERCERA EDAD-Garantía
PRINCIPIOS FUNDAMENTALES DE LA SEGURIDAD SOCIAL-Universalidad, eficiencia, solidaridad
CONDENA JUDICIAL O ACUERDO CONCILIATORIO DE ENTIDAD PUBLICA-Principios
PRINCIPIO DE LEGALIDAD DEL GASTO PUBLICO-Operancia
PRINCIPIOS DEL SISTEMA PRESUPUESTAL-Aplicación en el pago de condena judicial en contra de entidad pública
(…) los principios de legalidad, de planeación y de anualidad que informan el proceso de elaboración, aprobación y ejecución del presupuesto público imponen a las entidades públicas el agotamiento de un proceso reglado para realizar erogaciones con cargo a recursos públicos. La observancia de estas normas justifica prima facie la adopción de normas que prevean un plazo para que las entidades públicas den cumplimiento a las condenas que se les imponen en el curso de procesos judiciales adelantados en su contra. En todo caso, la exequibilidad de este tipo de medidas depende de que el plazo previsto en la ley sea razonable y proporcional.
PRINCIPIO DE LEGALIDAD DEL GASTO PUBLICO-Fase de ejecución presupuestal
PLANEACION-Importancia
JUICIO DE PROPORCIONALIDAD DE INTENSIDAD INTERMEDIA-Aplicación
REPÚBLICA DE COLOMBIA

CORTE CONSTITUCIONAL
Sala Plena
SENTENCIA C-208 DE 2023
Demanda de inconstitucionalidad contra el inciso 2 (parcial) del artículo 192 de la Ley 1437 de 2011, “[p]or la cual se expide el Código de Procedimiento Administrativo y de lo Contencioso Administrativo”
Demandantes: Jorge Kenneth Burbano Villamarín y Walter Fernando Pérez Niño
Magistrado ponente: Jorge Enrique Ibáñez Najar
Bogotá D.C., siete (7) de junio de dos mil veintitrés (2023)
La Sala Plena de la Corte Constitucional, en ejercicio de sus competencias constitucionales y legales, en especial las previstas por los artículos 241 y 242 de la Constitución Política y en el Decreto Ley 2067 de 1991, profiere la siguiente
SENTENCIA
ANTECEDENTES
Trámite de admisión
El 23 de mayo de 2022, los ciudadanos Jorge Kenneth Burbano Villamarín y Walter Fernando Pérez Niño presentaron demanda de inconstitucionalidad contra el inciso segundo (parcial) del artículo 192 de la Ley 1437 de 2011 “[p]or la cual se expide el Código de Procedimiento Administrativo y de lo Contencioso Administrativo”, quienes señalaron que el contenido de la disposición atacada desconoce los artículos 1, 13, 29, 43, 44, 45, 46, 47, 48, 53 y 229 de la Constitución Política. Para sustentar su argumento propusieron dos cargos: uno por vulneración de los artículos 1, 43, 44, 45, 46, 47, 48, 53 y, otro, por vulneración del artículo 13 de la Constitución Política. Así mismo, formularon alegaciones por violación de los artículos 29 y 229.
El 23 de mayo de 2022 fue repartida y mediante Auto del 14 de junio de 2022 se resolvió inadmitir la demanda, por cuanto los cargos formulados no satisfacían los requisitos de certeza, pertinencia y suficiencia.
El 22 de junio de 2022, dentro de la oportunidad legal prevista, los demandantes presentaron escrito de subsanación de la demanda con el cual fortalecieron la argumentación presentada en la demanda inicial sobre los dos cargos aludidos, a fin de señalar las razones que sustentan el concepto de violación y precisar los requisitos de certeza, pertinencia, especificidad y de suficiencia que justifican la demanda en contra del inciso segundo (parcial) del artículo 192 de la Ley 1437 de 2011.
Mediante Auto del 19 de julio de 2022 se admitió uno de los cargos formulados y se rechazó el otro. El Auto concluyó que el primer cargo superó las deficiencias advertidas en el Auto de Inadmisión, y en lo relacionado con el segundo cargo, determinó que no se cumplió con las cargas previstas por la Corte para adelantar un examen de fondo cuando se propone un juicio de igualdad. En consecuencia, se dispuso admitir el primer cargo de inconstitucionalidad en contra del artículo 192 parcial de la Ley 1437 de 2011 por la presunta vulneración de los derechos fundamentales de los niños, niñas y adolescentes, de las personas de la tercera edad y de las personas en condición de discapacidad al mínimo vital, a la dignidad humana, a la seguridad social y al pago oportuno de las pensiones como un componente específico del derecho a la seguridad social, reconocidos en los artículos 1, 44, 46, 47, 48 y 53 de la Constitución Política.
En el mismo auto, se dispuso: (i) fijar en lista el proceso por el término de 10 días para dar la oportunidad a los ciudadanos de impugnar o defenderla la norma; y (ii) comunicar por conducto de la Secretaría General el inicio del proceso a la Presidencia de la República, al Presidente del Congreso de la República, al Ministerio de Hacienda y Crédito Público, al Ministerio de Trabajo y Seguridad Social, a la Administradora Colombia de Pensiones -Colpensiones y a la Agencia Nacional de Defensa Jurídica del Estado. De igual forma, se decretó la práctica de pruebas y (iii) se ofició al Ministerio de Hacienda y Crédito Público, al Ministerio de Trabajo y Seguridad Social y a Colpensiones para que dieran respuesta a las preguntas formuladas, relativas al trámite administrativo para el pago de condenas en la jurisdicción de lo contencioso administrativo en procesos de carácter pensional. Así mismo, (iv) se invitó a participar en este proceso a algunas universidades y expertos en la materia, para que rindieran concepto sobre la constitucionalidad o inconstitucionalidad de las disposiciones acusadas. Por último, (v) se ordenó dar traslado a la Señora Procuradora General de la Nación para que rindiera el concepto de su competencia.
Impedimento de la Procuradora General de la Nación
El 9 de agosto de 2021, la Procuradora General de la Nación expresó que, según lo dispuesto en el artículo 25 del Decreto 2067 de 1991, y de conformidad con la jurisprudencia de la Corte, se encontraba inmersa en la causal de impedimento consistente en haber intervenido en la expedición de las disposiciones acusadas Por tal razón, solicitó declarar fundada la antedicha manifestación de impedimento y que, en consecuencia, la Sala Plena permitiese al Viceprocurador General de la Nación rendir el concepto respectivo, en cumplimiento de lo prescrito en el artículo 17.3 del Decreto Ley 262 de 2000.
Mediante Auto 1555 del trece (13) de octubre de 2022, la Sala Plena resolvió rechazar el impedimento al considerar que, pese a que la hoy Procuradora General de la Nación, en su condición de Ministra de Justicia y del Derecho radicó el Proyecto que culminó con la expedición de la Ley 2080 de 2021, la modificación que en esta ley se introdujo al artículo 192 de la Ley 1437 de 2011 no se refirió al inciso 2 (parcial) demandado en este expediente, sino que derogó el inciso 4 del artículo 192 original. Por lo tanto, la Sala Plena concluyó que no era posible sostener que la Procuradora Cabello se encontrara impedida para emitir su concepto.
Cumplidos los trámites previstos en el artículo 242 de la Constitución y en el Decreto Ley 2067 de 1991, la Corte Constitucional procede a resolver la demanda de la referencia.
Norma demandada
A continuación, se transcribe el texto de la disposición acusada con el segmento demandado subrayado y en negrillas:
“LEY 1437 DE 201
Por la cual se expide el Código de Procedimiento Administrativo y de lo Contencioso Administrativo.
EL CONGRESO DE COLOMBIA
DECRETA:
(…)
TÍTULO V-II
CAPÍTULO VI-V-II
(…)
Artículo 192: Cuando la sentencia imponga una condena que no implique el pago o devolución de una cantidad líquida de dinero, la autoridad a quien corresponda su ejecución dentro del término de treinta (30) días contados desde su comunicación, adoptará las medidas necesarias para su cumplimiento.
Las condenas impuestas a entidades públicas consistentes en el pago o devolución de una suma de dinero serán cumplidas en un plazo máximo de diez (10) meses, contados a partir de la fecha de la ejecutoria de la sentencia. Para tal efecto, el beneficiario deberá presentar la solicitud de pago correspondiente a la entidad obligada.
Cumplidos tres (3) meses desde la ejecutoria de la providencia que imponga o liquide una condena o de la que apruebe una conciliación, sin que los beneficiarios hayan acudido ante la entidad responsable para hacerla efectiva, cesará la causación de intereses desde entonces hasta cuando se presente la solicitud.
En asuntos de carácter laboral, cuando se condene al reintegro, si dentro del término de tres (3) meses siguientes a la ejecutoria de la providencia que así lo disponga, este no pudiere llevarse a cabo por causas imputables al interesado, en adelante cesará la causación de emolumentos de todo tipo.
El incumplimiento por parte de las autoridades de las disposiciones relacionadas con el reconocimiento y pago de créditos judicialmente reconocidos acarreará las sanciones penales, disciplinarias, fiscales y patrimoniales a que haya lugar.
Ejecutoriada la sentencia, para su cumplimiento, la Secretaría remitirá los oficios correspondientes.”
Cargo único admitido
Los demandantes consideran que la Constitución Política estableció un mandato especial de protección de las madres cabeza de familia, de los niños, niñas y adolescentes, de las personas de la tercera edad y de las personas en condición de discapacidad y los reconoció como sujetos de especial protección constitucional (arts. 43, 44, 46 y 47 CP). Sostienen que los artículos 4 y 5 prevén los derechos fundamentales a la seguridad social y al pago oportuno de las pensiones, de los cuales se deriva “el derecho a obtener una pensión que garantiza los servicios públicos domiciliarios, la educación y la atención en salud.
A juicio de los accionantes, la seguridad social “ha sido reconocida con un carácter fundamental relacionado con el mínimo vital, más aún cuando compromete derechos de personas que merecen especial protección constitucional por su estado de vulnerabilidad.” Consideran que según lo dispuesto en la Constitución y en los términos de la jurisprudencia constitucional, el derecho al pago oportuno de las pensiones es “una garantía que no se agota con la enunciación del deber surgido, sino que se trata de un derecho fundamental.
En consecuencia, “el reconocimiento formal de la pensión no es suficiente, sino que se requiere su materialización efectiva a través de la inclusión en nómina de los pensionados,” por lo que “la falta de pago de las prestaciones sociales puede generar perjuicios irremediables ya que constituyen un sustento económico para la persona o los familiares beneficiados del pago.
Según los demandantes, la norma acusada establece un término máximo de diez (10) meses para el pago de condenas en contra del Estado que consistan en el pago o devolución de una suma de dinero. Empero, señalaron que este artículo dilata el pago de las condenas en materia pensional y, en consecuencia, desconoce los derechos al mínimo vital, a la dignidad, a la seguridad social y al pago oportuno de las pensiones, pues los beneficiarios de una pensión son las personas de la tercera edad, las personas en condición de discapacidad, las madres o padres cabeza de familia y los menores de edad. Así, indicaron que “la norma legal tiene un déficit de protección al permitir que por un tiempo de hasta de diez meses no se les de la prestación periódica a la que tienen derecho y con la que suplen sus necesidades básicas.
En tal virtud, los demandantes solicitaron que se declare la inconstitucionalidad del segmento referido, toda vez que “[l]a falta de entrega efectiva de la pensión prolongada en 10 meses, como lo ordena la norma demandada, vulnera el derecho a la seguridad social y al mínimo vital de los beneficiarios y sus familias al impedírsele los medios materiales para suplir sus necesidades básicas relacionadas con la alimentación adecuada, salud, educación, vivienda, entre otras.
Intervenciones oficiales
Según fue indicado por la Secretaría General de esta Corte, en cumplimiento de lo ordenado en el Auto del 19 de julio de 2022, el proceso fue fijado en lista entre el 3 y el 17 de agosto del 2022. Vencido el término de fijación en lista, se recibieron cuatro (4) intervenciones oficiales: de la Administradora Colombiana de Pensiones – Colpensiones, de la Agencia Nacional de Defensa Jurídica del Estado – ANDJE, del Ministerio de Hacienda y Crédito Público y del Ministerio del Trabajo, como autoridades involucradas en la expedición y aplicación de la disposición acusada. En lo que sigue, se reseña cada uno de los escritos
Intervención de la Administradora Colombiana de Pensione
––
La Administradora Colombiana de Pensiones – Colpensiones intervino por intermedio del Gerente de Defensa Judicial, quien presentó dos escritos de intervención. El primero, el 16 de agosto de 2022 a las 11:58 AM y el segundo a las 2:51 PM, este último que anunció como intervención definitiva.
Colpensiones le solicitó a la Corte declarar la “exequibilidad de la disposición atacada, debido a que no vulnera la Constitución Política, como lo alega el accionante, y corresponde al correcto ejercicio de la discrecionalidad legislativa reconocida en la Constitución Política. En tal sentido, se pronunció sobre (i) la existencia de cosa juzgada constitucional; (ii) la constitucionalidad del inciso segundo (parcial) del artículo 192 de la Ley 1437 de 2011; y, (iii) la falta de criterios mínimos de racionalidad argumentativa en la demanda.
En primer lugar, señaló que respecto de la norma demanda, se configuró cosa juzgada material en sentido amplio “por cuanto en una sentencia previa de la Corte Constitucional se pronunció respecto al plazo de los 10 meses consagrado en el artículo 192 de la Ley 1437 de 2011 y declaró la exequibilidad de su contenido normativo.” Indicó que en la sentencia C-604 de 2012, la Corte estudió la constitucionalidad del inciso primero del numeral 4° del artículo 195 de la Ley 1437 de 2011 y determinó que los plazos para el cumplimiento de las sentencias en contra del Estado atienden a criterios de razonabilidad Advirtió que el artículo 195 de la Ley 1437 de 2011 replica el contenido del artículo 192 y “aun cuando se trate de enunciados normativos previstos en artículos diferentes de la misma disposición, tienen un contenido análogo respecto al cual la Corte ya realizó examen de constitucionalidad, por otra parte, no se han producido reformas constitucionales que modifiquen el contenido y alcance de los artículos de la Constitución Política que fundamentaron la declaratoria de exequibilidad de las disposiciones demandadas, ni tampoco se está en presencia de un nuevo contexto fáctico o normativo que conduzca a la necesidad de replantear la decisión expuesta en la citada providencia, por lo que se cumple el indicativo de la cosa juzgada material en sentido extenso o lato.
En segundo lugar, y de forma subsidiaria, manifestó que el inciso segundo del artículo 192 no vulnera los derechos constitucionales al mínimo vital y a la dignidad humana. Por el contrario, sostuvo que la disposición demandada hace parte de una norma especial que “precisa el trámite para el cumplimiento de sentencias o conciliaciones por parte de las entidades públicas.” Señaló que “el que se establezca un plazo máximo para el cumplimiento de la decisión judicial, no representa que durante ese término, el pago cese o suspenda por parte de la entidad, que la obligación no pueda cumplirse de manera anticipada, o que no se generen intereses a favor del beneficiario durante el interregno.
Señaló que “desde el momento en que una decisión judicial desfavorable es notificada a una entidad pública, surgen una serie de trámites de tipo administrativo, jurídico, presupuestal, financiero, contable y de control, tendientes a generar el pago efectivo de la obligación.” En ese sentido, señaló que tales actividades requieren de un término para su ejecución que no vulnera los derechos de los beneficiarios. Por el contrario, las actividades están dirigidas a hacer efectivo el derecho reconocido en sede judicial
Por último, indicó que la demanda carece de criterios mínimos de racionalidad argumentativa, pues el cargo admitido no es cierto “por cuanto el paralelo normativo que realiza el actor no es pertinente, en cuanto adopta como parámetro de comparación la regulación ordinaria laboral, y el artículo 192 de la Ley 1437 de 2011 demandado hace parte de un estatuto procesal especial que precisa el trámite para el cumplimiento de sentencias o conciliaciones por parte de las entidades públicas, por lo mismo, se trata de normativas que difieren en cuanto a su finalidad y naturaleza.
Intervención de la Agencia Nacional de Defensa Jurídica del Estad
El Director de Defensa Jurídica Nacional de la Agencia Nacional de Defensa Jurídica del Estado solicitó a la Corte “declararse INHIBIDA de fallar el fondo del asunto en razón de la ineptitud sustantiva de la demanda.” En su defecto, declarar la exequibilidad de la norma demandada
Primero, señaló que la demanda es inepta por cuanto el cargo admitido carece de certeza y pertinencia toda vez que “la norma regula de manera general todas las condenas impuestas a entidades públicas consistentes en el pago o devolución de una suma de dinero”. Por lo que consideró que los accionantes se refieren a supuestos fácticos diferentes, toda vez que la disposición no regula el pago de pensiones a sujetos de especial protección constitucional y de ella no se “no se desprende ninguna proposición relativa al no pago oportuno de dichas prestaciones. Según la Agencia, la demanda se dirige contra supuestos fácticos y no normativos que no pueden confundirse con la norma demandada, pues solamente podría analizarse la inconstitucionalidad alegada caso por caso para establecer si por las circunstancias fácticas y normativas y los sujetos involucrados se viola la garantía del pago en un plazo razonable al tramitar el procedimiento de reconocimiento, liquidación y pago de las condenas según lo dispone la ley.
El representante de la Agencia Nacional de Defensa Jurídica del Estado señaló, además, que el cargo carece de certeza porque la disposición acusada fija un término para el cumplimiento efectivo de la condena y “no establece un mandato de pago a los 10 meses o después de vencido dicho plazo máximo”.
Así mismo, señaló que no se satisfizo el requisito de pertinencia, porque la refutación de los argumentos planteados en la demanda es imposible en ausencia de casos concretos y “la defensa de la aparente inconstitucionalidad se ejerce primordialmente indicando las normas de rango legal con las cuales la demanda no estaría de acuerdo, pues son las que explican la razonabilidad del término máximo de 10 meses para cumplir con el procedimiento de pago por vía administrativa de condenas judiciales.” En su opinión, la demanda no plantea un debate de constitucionalidad en abstracto, ni formula un verdadero debate entre una norma de rango legal y una de rango constitucional.
En consecuencia, la entidad solicitó declarar la ineptitud sustantiva de la demanda, pues en su opinión el cargo planteado no propone un debate de constitucionalidad en abstracto que recaiga sobre la proposición normativa que se deriva del enunciado demandado.
Segundo, la Agencia señaló que el deber de las autoridades de pagar las condenas judiciales dentro de un término máximo de 10 meses es completamente razonable desde el punto de vista normativo Estimó que “la disposición demandada garantiza de manera razonable un equilibrio entre, de una parte, la celeridad en el pago de una condena judicial, como expresión de la materialización del acceso efectivo a la justicia y, de otra, los principios constitucionales en materia presupuestal, como son los principios de legalidad planificación, anualidad, universalidad, programación y sostenibilidad.” En ese sentido, señaló que según el artículo 345 de la Constitución Política, se ha reconocido que el principio de legalidad en el presupuesto forma parte de las normas que sirven como parámetro de constitucionalidad, en armonía con el principio de legalidad aplicable a todos los servidores públicos según el artículo 6 y 121 de la Constitución Política.
Refirió que las Leyes Orgánicas del Presupuesto establecen una serie de principios que son el fundamento para que las entidades públicas puedan adelantar el trámite administrativo interno previsto en el artículo 192 del CPACA. La entidad señaló que la demanda omitió de forma deliberada otras reglas previstas en los artículos 192 y 195 del CPACA y aquellas previstas en el Decreto Único Reglamentario No. 1068 de 2015 del sector Hacienda sobre presupuesto y manejo del pasivo contingente. Con base en lo anterior, sostuvo que “el procedimiento legal y reglamentariamente establecido para el pago en sede administrativa de las condenas judiciales en dinero, resulta necesario y, en ese contexto, el término máximo de 10 meses previsto en la norma demandada es claramente razonable para nuestro ordenamiento jurídico.”
Por último, se pronunció sobre el precedente fijado en la Sentencia C-604 de 2012 y señaló que dicha decisión es vinculante al presente caso con efecto erga omnes y, por lo tanto, debe ser acatada, reiterada, confirmada y aplicada a fin de “justificar la razonabilidad constitucional en abstracto del término máximo fijado en el inciso 2° del artículo 192 del CPACA.
Intervención del Ministerio de Hacienda y Crédito Públic
–
El Ministerio de Hacienda y Crédito Público solicitó a la Corte declarar la exequibilidad de la norma, pues la medida “se enmarca en la amplia potestad de configuración del legislador en materia de procedimientos judiciales y respeta los límites establecidos por la jurisprudencia. Indicó que el aparte demandado permite la consecución de los fines esenciales del Estado porque salvaguarda los principios constitucionales de razonabilidad y proporcionalidad, que responden a la consecución de un fin constitucionalmente admisible Reiteró que la jurisprudencia constitucional ha reconocido que la disposición permite a las entidades estatales contar con “un plazo razonable para adelantar las gestiones administrativas y presupuestales que sean necesarias para disponer el pago de las condenas imputadas en su contra.”
Señaló que, en vigencia del Código Contencioso Administrativo (Decreto 01 de 1984), la Corte Constitucional en la Sentencia C-555 de 1993 determinó que aun cuando el pago de las obligaciones laborales a cargo de las entidades públicas es un deber y además garantiza derechos fundamentales, la administración debe ceñirse a las reglas presupuestales Resaltó, además, que la Sentencia C-604 de 2012 concluyó que el término dispuesto en el artículo 192 es razonable para el cumplimiento de las obligaciones del Estado.
La entidad señaló que la norma acusada no impide que se materialice el derecho a la seguridad social, pues asegura el pago efectivo de la prestación una vez se efectúa el reconocimiento en sede judicial. No obstante, el pago debe estar “en línea con los principios de legalidad y planeación presupuestal, la prestación económica se pueda pagar oportunamente para garantizar el mínimo vital y la dignidad humana del beneficiario.
Por lo que “[c]ualquier eventual restricción a los derechos alegados en la demanda se debe leer a través de la razonabilidad y proporcionalidad de la medida objeto de censura que, precisamente, propende por evitar la vulneración de las garantías fundamentales invocadas y se sustenta en las siguientes razones, que mitigan, compensan y hacen menos oneroso un eventual perjuicio para los pensionados, en contraste con los mayores beneficios que la disposición impugnada encarna para la garantía de las reglas presupuestales y de los principios de legalidad y planeación presupuestaria.
Por último, la Directora del Consultorio Jurídico de la Universidad de los Andes y la Directora Ejecutiva del Instituto Colombiano de Derecho Tributario – ICDT indicaron que no presentarían intervención en el expediente de la referencia al no contar, de un lado, con la capacidad institucional necesaria para atender los diferentes requerimientos; y del otro; al constatar que el asunto de la demanda no es objeto de estudio por parte del Instituto.
Pruebas recaudadas
En respuesta al cuestionario formulado en el Auto Mixto del 19 de julio de 2022, Colpensiones, el Ministerio de Hacienda y Crédito Público, y el Ministerio del Trabajo remitieron la información requerida en el término de la fijación en lista. A continuación, se reseña cada uno de los escritos:
a. Administradora Colombiana de Pensione
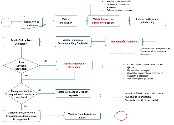
La entidad señaló primero, que existen dos subtrámites mediante los cuales se reciben los fallos judiciales en firme o ejecutoriados, con una serie de etapas o actividades obligatorias que permiten individualizar lo ordenado en la sentencia y asegurar su cumplimiento Segundo que dichos subtrámites cuentan con unos procedimientos internos ante la Dirección de Estandarización que se pueden resumir en: (i) validación de información; (ii) validación de documentación; (iii) transcripción del fallo judicial; (iv) validación de duplicidades y nueva documentación aportada; (v) validación del área encarga de cumplimiento: (vi) y, por último, la verificación del cumplimiento. Para ilustrar el proceso, aportó el siguiente diagrama de flujo:

Fuente: Intervenciones de Colpensiones y el Ministerio de Hacienda
Tercero, informó que la Dirección de Prestaciones Económicas procede a dar cumplimiento al fallo judicial por medio de un acto administrativo, siempre que cuente con los elementos y respuestas por parte de las áreas que en cada caso en particular se requiera Así que, con la suscripción del acto administrativo que da cumplimiento al fallo, se generan los subprocesos de escritura en la nómina de pensionados y de notificación al interesado Cuarto, la entidad indicó que “[e]n promedio el tiempo transcurrido desde la radicación del trámite hasta la certificación y entrega del mismo a las áreas encargadas del cumplimiento, fue de 41.4 días calendario en el año 2021 y en lo que va corrido del año 2022, con corte al 30 de julio de 2022, de 23.7 días.”
Así, expresó que el promedio para el cumplimiento de un fallo judicial en días, una vez el caso es entregado para su decisión es de
| AÑO DE DECISIÓN | PROM. DECISIÓN (DÍAS) |
| 2020 | 82 |
| 2021 | 83 |
| 2022 | 91 |
Por último, la entidad presentó la siguiente tabla sobre la modalidad de las pretensiones que debate y falla la jurisdicción de lo contencioso administrativo en contra de Colpensiones
| MODALIDAD DE PRETENSIÓN | No. DE SENTENCIAS | PORCENTAJE |
| Reliquidación | 385 | 79.21% |
| Reconocimiento | 101 | 20.78% |
| Total general | 486 | 100% |
b. Ministerio de Hacienda y Crédito Públic
La entidad indicó, primero, que el gasto total de Colpensiones durante la vigencia 2021 por concepto de condenas en la jurisdicción de lo contencioso administrativo en procesos de carácter pensional correspondió a $ 51.064.487.667 y el gasto total por dicho concepto de la Unidad de Gestión Pensional y Parafiscal (UGPP) para el año 2021 fue de $119.617.530.187
Segundo, señaló que Colpensiones pagó en el 2021 por concepto de intereses moratorios $2.278.176.088 (promedio mensual de $189.848.007) y la UGPP ejecutó y pagó en el 2020 $16.129.474.740.30, y en el 2021 pagó por apropiación corriente $11.140.990.877.84 y por el mecanismo definido en el Decreto 642 de 2020, $17.554.336.239.48.
Tercero, informó que el tiempo promedio que tarda el cumplimiento de una sentencia condenatoria en las entidades pagadoras de pensiones públicas y Colpensiones se puede resumir así:
Según la Dirección de Estandarización de Colpensiones “en promedio el tiempo transcurrido desde la radicación del trámite hasta su certificación y entrega a las áreas encargadas del cumplimiento, ascendió a 41.4 días calendario para el año 2021, y en lo que va corrido del 2022, con corte al 30 de julio, de 23.7 días. Sin embargo, antes de mayo de 2021 la actividad de alistamiento y entrega de las sentencias era apoyada desde la Dirección de Procesos Judiciales de dicha entidad, y el promedio anterior al 2021 para este trámite –entre el 2018 y el 2019–, era de 54.8 días. Indicó que una vez el fallo judicial cuenta con la totalidad de los documentos requeridos para su cumplimiento, el promedio para el cumplimiento en el 2020 fue de 82 días, en 2021 de 83 días y en 2022 de 91 días.
En la UGPP el tiempo promedio para pagar el capital desde la fecha de ejecutoria es el siguiente:
| TIEMPO PROMEDIO ENTRE LA FECHA DE EJECUTORIA Y EL PAGO DE CAPITAL | |||||
| INFORMACIÓN BASE PARA EL CÁLCULO DE TIEMPO: | |||||
| CANTIDAD DE CASOS REPORTADOS POR INTERESES A FINANCIERA PARA EL CUMPLIMIENTO Y PAGO DE UNA SENTENCIA | |||||
| Atención | Vigencia | Total General | % | ||
| 2.020 | 2.021 | 2.022 | |||
| Atención sin solicitud de parte | 478 | 547 | 276 | 1.301 | |
| Menor a un año | 391 | 427 | 236 | 1.054 | 81% |
| Mayor a un año | 87 | 120 | 40 | 247 | |
| Atención con solicitud de parte | 329 | 340 | 120 | 789 | |
| CANTIDAD PROMEDIO DE ATENCIÓN A LOS CASOS CON “ATENCIÓN SIN SOLICITUD DE PARTE”. ASÍ LAS COSAS, PARA 1.301 CASOS CORRESPONDIENTES AL 81%, TIENE UN TIEMPO PROMEDIO DE ATENCIÓN ASÍ: | |||||
| Atención | Vigencia | Total General | |||
| 2.020 | 2.021 | 2.022 | |||
| Promedio en días | 132 | 148 | 162 | 145 | |
| Promedio en meses | 4.39 | 4.93 | 5.39 | 4.83 | |
Fuente: Intervención del Ministerio de Hacienda y Crédito Público
Finalmente, la entidad señaló que de “las condenas dictadas en la Jurisdicción Contencioso Administrativa a las que Colpensiones dio cumplimiento durante la vigencia 2021, el 79.21% corresponden a pretensiones relacionadas con la reliquidación de prestaciones, y el 20.78% a pretensiones relativas a reconocimientos pensionales.” A su turno, en la UGPP las cifras relativas a las condenas correspondientes a reconocimientos y reliquidaciones pensionales se resumen así
| CANTIDAD DE CASOS REPORTADOS DE SENTENCIAS JUDICIALES, SEGÚN RECONOCIMIENTO O RELIQUIDACIÓN | ||
| Vigencia 2020 | ||
| Tipo de liquidación | Cantidad | % |
| RECONOCIMIENTO | 1.277 | 60% |
| RELIQUIDACIÓN | 868 | 40% |
| Total general | 2.145 | 100% |
| Vigencia 2021 | ||
| Tipo de liquidación | Cantidad | % |
| RECONOCIMIENTO | 1.550 | 63% |
| RELIQUIDACIÓN | 891 | 37% |
| Total general | 2.441 | 100% |
| Vigencia enero a julio 2022 | ||
| Tipo de liquidación | Cantidad | % |
| RECONOCIMIENTO | 852 | 62% |
| RELIQUIDACIÓN | 517 | 38% |
| Total general | 1.369 | 100% |
c. Ministerio del Trabaj
El Ministerio del Trabajo atendió el requerimiento probatorio remitido por el Magistrado ponente, previa advertencia de que no tiene injerencia alguna en el proceso de cumplimiento y pago de las condenas judiciales impuestas a Colpensiones y la UGPP. El Ministerio reportó el siguiente cuadro con el resumen de los valores anuales pagados por concepto de mesadas pensionales e intereses previstos en el artículo 141 de la Ley 100 de 1993 por parte de la UGPP durante las vigencias 2020, 2021, y el periodo enero a junio de 2022:
| Vigencia | Cantidad | Valor mesadas | Valor indexación | Valor intereses 141 | Valor total |
| 2020 | 2.145 | $101.977.927.519 | $12.507.240.047 | $5.132.362.622 | $119.617.530.188 |
| 2021 | 2.441 | $163.321.759.144 | $18.626.331.872 | $4.078.088.090 | $186.026.179.106 |
| 2022 | 1.369 | $93.764.765.394 | $13.059.213.908 | $3.552.202.302 | $110.376.181.604 |
Fuente: Intervención del Ministerio del Trabajo
Además, confirmó que durante la vigencia 2021, la UGPP pagó $13.202.496.040 por concepto de intereses moratorios con cargo al rubro de sentencias y conciliaciones de su presupuesto propio, y $21.662.684.219 mediante el instrumento previsto en el Decreto 642 de 2020.
El Ministerio confirmó la información reportada por el Ministerio de Hacienda y Crédito Público según la cual, para la vigencia 2021 Colpensiones pagó un total de $51.064.487.667 en cumplimiento de sentencias judiciales, y añadió que para ese mismo año Colpensiones pagó $2.278.176.088 por concepto de intereses moratorios. Por lo demás, el Ministerio reiteró la información relativa a los tiempos y el proceso de cumplimiento de las sentencias judiciales adversas a la UGPP y Colpensiones, y a la porción de las sentencias que ordenan el reconocimiento y la reliquidación de pensiones.
Finalmente, la Sala señala que esta cartera no presentó su concepto sobre la constitucionalidad de la disposición acusada, pese a que se le comunicó el Auto Mixto.
Concepto de la Procuradora General de la Nació
El 13 de enero de 2023, la señora Procuradora General de la Nación rindió concepto, en cumplimiento de lo previsto en el artículo 275-8 de la Constitución, y solicitó declarar la exequibilidad del inciso segundo del artículo 192 de la Ley 1437 de 2011.
Luego de sintetizar el cargo de la demanda, la señora Procuradora expuso que los numerales 1° y 2° del artículo 150 de la Constitución Política le otorgan al Congreso de la República la libertad de configuración normativa para definir lo correspondiente a cada procedimiento judicial, lo que incluye los trámites para el pago de las condenas pecuniarias impuestas a las decisiones jurisdiccionales. Sin embargo, conceptuó que tal facultad debe sujetarse a criterios de razonabilidad y proporcionalidad en las medidas adoptadas “en cuantos éstas (…) permitan la realización material de los derechos sustanciales” según la jurisprudencia constitucional
La Procuradora General de la Nación propuso agotar un test de proporcionalidad de intensidad leve para evaluar la validez de la disposición acusada En primer lugar, consideró que la medida es conducente, en tanto que el término de diez meses permite desarrollar las actuaciones necesarias para satisfacer los créditos judiciales. Además, señaló que la afectación al derecho a la seguridad social en el caso de las sentencias que reconozcan prestaciones económicas es excepcional y proporcional. Ello, en tanto que los asuntos sobre los que se aplica el plazo referido son residuales y se circunscriben a controversias entre funcionarios públicos y entidades del Estado ajenos a la generalidad de la población afiliada al Sistema General de Seguridad Social.
En segundo lugar, la afectación al derecho a la seguridad social no es irrazonable, toda vez que el término establecido en la norma si bien es un plazo máximo antes de que la administración pueda ser ejecutada, no la exime de cancelar los créditos judiciales en el menor tiempo posible. En consecuencia, la norma tiene por finalidad otorgar un plazo razonable a las entidades para pagar las condenas sin que sean ejecutadas judicialmente, sin que ello releve la carga de cancelar los valores con los respectivos retroactivos. Así, para el Ministerio Público el término no es evidentemente desproporcionado desde una perspectiva abstracta.
CONSIDERACIONES
Competencia
En virtud de lo previsto en artículo 241.4 de la Constitución Política, la Corte Constitucional es competente para conocer y pronunciarse de forma definitiva sobre la constitucionalidad de la norma demandada, ya que se trata de una disposición contenida en una ley de la República
Cuestiones previas
La Sala Plena, en primer lugar, se pronunciará sobre las intervenciones que propusieron razones para desestimar la aptitud sustantiva del cargo admitido. En segundo lugar, se pronunciará sobre la configuración de la cosa juzgada constitucional en el presente caso respecto de la Sentencia C-604 de 2012 que declaró exequible el numeral cuarto del artículo 195 de la ley 1437 de 2011 De superarse estas cuestiones previas, la Sala Plena procederá con la presentación del caso, el planteamiento del problema jurídico y la solución del caso concreto.
Análisis de la aptitud sustantiva del único cargo admitido
La Corte Constitucional ha señalado que la acción pública de constitucionalidad es una manifestación del derecho de participación en una democracia También, que esta acción constituye un instrumento de control sobre el ejercicio del poder normativo que está en primera medida en cabeza del Congreso de la República Pese a lo anterior, el ejercicio de esta acción supone ciertas exigencias orientadas a proteger la presunción de constitucionalidad de las leyes y garantizar el ejercicio ponderado de la competencia del juez constitucional
La Corte se ha ocupado de los requisitos que debe reunir una demanda de inconstitucionalidad a efectos de que el asunto sometido a su consideración pueda ser decidido de fondo. Así, ha enfatizado que exigir el cumplimiento de los mismos no resulta contrario al carácter público de la acción de inconstitucionalidad, sino que obedece a una carga mínima que es necesario satisfacer para que la Sala Plena pueda juzgar la constitucionalidad de la norma demandada
Los artículos 2 y 6 del Decreto Ley 2067 de 199 establecieron los requisitos de admisión de cualquier demanda de inconstitucionalidad, de los cuales se destaca el de presentar las razones por las que la disposición acusada se considera inconstitucional. En tal sentido, la Corte ha reiterado que las demandas deben satisfacer unas condiciones mínimas de argumentación a fin de que sea posible realizar el control de constitucionalidad El concepto de la violación se formula debidamente cuando (i) se identifican las normas constitucionales vulneradas; (ii) se expone el contenido normativo de las disposiciones acusadas –lo cual implica señalar aquellos elementos materiales que se estiman violados–, y (iii) se expresan los motivos por los cuales los textos demandados violan la Constitución. Así pues, los argumentos que sustentan la vulneración deben ser claras, ciertas, específicas, pertinentes y suficientes
La Corte puede adelantar el control de constitucionalidad cuando se satisfacen los requisitos señalados. Por el contrario, si estos requisitos no se cumplen, no le es posible al juez constitucional “entrar en el examen material de los preceptos atacados con miras a establecer si se avienen o no a la Constitución. En ese escenario, el proceso culminará con una sentencia inhibitoria.
En este caso, Colpensiones y la ANDJE propusieron razones para desestimar la aptitud sustantiva del único cargo admitido porque a su juicio, los argumentos que sustentan el concepto de violación son impertinentes e inciertos.
Colpensiones señaló que los argumentos de la demanda no satisfacen el requisito de certeza “por cuanto el paralelo normativo que realiza el actor no es pertinente, en cuanto adopta como parámetro de comparación la regulación ordinaria laboral, y el artículo 192 de la Ley 1437 de 2011 demandado, hace parte de un estatuto procesal especial, que precisa el trámite para el cumplimiento de sentencias o conciliaciones por parte de las entidades públicas, por lo mismo, se trata de normativas que difieren en cuanto a su finalidad y naturaleza. Por su parte, la ANDJE alegó que la demanda carece de certeza por cuanto se basa en supuestos fácticos que no se desprenden de la disposición, sino de una interpretación subjetiva de los accionantes. La Agencia sostiene que la disposición acusada no regula el cumplimiento de las sentencias que ordenan el pago de pensiones sino de todas las condenas impuestas a las entidades públicas consistentes en el pago o devolución de una suma de dinero. Dicho de otro modo, la Agencia estima que el conflicto propuesto por los accionantes no corresponde a un control abstracto de constitucionalidad, sino a un control concreto pues exige el análisis de casos particulares de pago de pensiones a sujetos de especial protección constitucional. Por último, la ANDJE insistió en que la disposición acusada no contiene un mandato de pago a los 10 meses de proferida la sentencia como en su opinión sostienen los accionantes, sino que prevé un plazo máximo de 10 meses para su cumplimiento.
Por otro lado, la ANDJE manifestó que la demanda no satisface el requisito de pertinencia toda vez que “la defensa de la aparente inconstitucionalidad se ejerce primordialmente indicando las normas de rango legal con las cuales la demanda no estaría de acuerdo, pues son las que explican la razonabilidad del término de 10 meses para cumplir con el procedimiento de pago por vía administrativa de condenas judiciales.
Contrario a lo afirmado por las entidades intervinientes, la Sala Plena estima que el cargo de inconstitucionalidad formulado en este caso es apto para suscitar un pronunciamiento de constitucionalidad. A juicio de la Sala, el cargo sí se dirige contra una norma que se desprende de la disposición acusada, consistente en que las condenas impuestas a entidades públicas que ordenan el pago de una suma de dinero, dentro de las que en efecto se encuentra el pago de mesadas pensionales, pueden ser cumplidas por la entidad condenada en un plazo de hasta diez meses contados a partir de la fecha de ejecutoria de la sentencia, sin que durante ese periodo sean susceptibles de cobro por la vía judicial.
Esta lectura coincide con la propuesta por los accionantes en la subsanación de la demanda, en la que señalaron expresamente que el fundamento de su reproche consiste en que “la misma norma habilita a las entidades a pagar en dos, tres o más días e incluso dilatar el pago hasta por diez meses. Este Observatorio quiere proponerle a la Corte que, las condenas al Estado en temas prestacionales que se adeuden a sujetos de especial protección, su pago debe poderse exigir una vez la sentencia en firme esté ejecutoriada sin tener que esperar ningún tiempo. (…) El hecho que la norma permita un pago “rápido” de entre dos días a diez meses no la hace constitucional, eso es tan solo es una posibilidad de pago mas no implica que así ocurra. Nuestro punto es que: poner un plazo para el pago de condenas vulnera los derechos al mínimo vital y a la dignidad humana. Todos los pagos de este tipo de condenas, como pasa en la jurisdicción laboral, deben poder ser exigidos una vez la sentencia se encuentra ejecutoriada. De esta manera poner plazos para el pago de prestaciones, como los que permite la norma demandada, son pagos inoportunos y por ello inconstitucionales”. Así el cargo es claro y se dirige contra un contenido normativo que se desprende de la disposición acusada.
En relación con el reparo de certeza formulado por Colpensiones, la Corte encuentra que, si bien en la demanda y en la corrección de la demanda los accionantes usan como ejemplo de pago oportuno de las condenas el proceso de ejecución de sentencias en materia laboral, lo cierto es que la alusión a este tipo de procedimiento no es el fundamento del cargo. Los accionantes no acusan la inconstitucionalidad de la norma por no ser idéntica a la regla de exigibilidad de las sentencias ordinarias laborales, sino por contener de forma autónoma un plazo durante el cual es posible que las condenas impuestas a entidades públicas por el pago de pensiones se paguen en sede administrativa sin que proceda el cobro por la vía ejecutiva. Así, a diferencia de lo planteado por la entidad, el cargo formulado por los demandantes se fundamenta en una interpretación válida de la disposición acusada.
Por otro lado, aunque, tal como lo señala la ANDJE, la disposición acusada contiene una regla general para el pago de condenas dinerarias impuestas a entidades públicas, ello no excluye el alcance al cual los accionantes dirigen el cargo de inconstitucionalidad propuesto, y, por lo mismo, no elimina la competencia de la Corte para pronunciarse al respecto. Dicho de otro modo, contrario a lo afirmado por la ANDJE, la disposición acusada sí contiene una norma en virtud de la cual una entidad pública condenada en la jurisdicción contencioso administrativa al pago de una suma de dinero por concepto de pensión de sobrevivientes, vejez o invalidez tiene diez (10) meses para dar cumplimiento a la sentencia sin que durante ese tiempo proceda el cobro por la vía ejecutiva. En ese sentido, lo indicado por los demandantes es que el enunciado es supra-inclusivo, esto es, regularía un supuesto que, en efecto, hace parte de los casos que bajo el mismo se subsumen, pero que amerita un tratamiento diferente, en orden a satisfacer mandatos constitucionales que conceden un tratamiento diferencial a sujetos de especial protección.
Esta norma es susceptible de control constitucional en tanto, tal como lo ha reconocido la jurisprudencia constitucional, el control abstracto de constitucionalidad no se limita a realizar una confrontación exegética de la disposición acusada con la Constitución, “sino que su labor hermenéutica exige dilucidar los distintos sentidos posibles de los enunciados o textos legales impugnados, las interpretaciones que resultan intolerables y los efectos jurídicos diversos o equívocos que contrarían la Constitución. En consecuencia, el análisis de constitucionalidad en una sentencia interpretativa o condicionada recae sobre las diferentes interpretaciones posibles que se deriven de un mismo precepto legal o un texto normativo. Así, la Corte está facultada para excluir una o varias interpretaciones de una determinada disposición que no se ajustan a los mandatos de la Constitución y le es posible declarar la exequibilidad de la misma, en el entendido que la interpretación admisible es la advertida por la Corte
Por último, la Sala Plena encuentra que, contrario a lo señalado por la ANDJE, el cargo formulado sí cumple el requisito de pertinencia pues propone una confrontación entre la norma de rango legal con una de naturaleza constitucional. En efecto, los accionantes afirman que los derechos al mínimo vital, a la dignidad humana, a la seguridad social, y al pago oportuno de las pensiones implican el deber estatal de pagar las condenas judiciales por derechos pensionales de forma inmediata a su ejecutoria. De modo que, en su opinión, cualquier disposición que conceda un plazo para el pago de este tipo de condenas contraría la Constitución Política. Así, la demanda señala que una lectura en conjunto del valor de la dignidad humana y el derecho fundamental al mínimo vital obliga al Estado a “adoptar las condiciones materiales básicas de existencia que les permite a las personas vivir bien”, de lo cual se sigue, en opinión de los accionantes, el deber de pago inmediato de las condenas que impliquen el pago de pensiones.
Para sustentar el alcance que los accionantes adjudican a los mandatos constitucionales que fundamentan el cargo, recurren a la jurisprudencia de la Corte Constitucional que ha desarrollado el contenido del derecho al pago oportuno de las pensiones. Al respecto señalan: “[l]a jurisprudencia Constitucional ha indicado que el derecho a acceder a una pensión también implica su entrega efectiva pues “de nada sirve al pensionado ser beneficiario de dicha prestación si no recibe el pago de la misma” [4]. Al no pagarse a tiempo las mesadas, continúa el Tribunal, puede reducir a los beneficiarios no en pocos casos “a una evidente desprotección y posible miseria” [5]. Precisamente la misma Corte ha advertido que existe una presunción de vulneración al mínimo vital cuando las pensiones no se pagan a su tiempo [6]. Esto por cuanto la falta de pago de las mesadas pensionales lleva a la precariedad indefectible de recursos que se destinan a necesidades básicas. Además, teniendo en cuenta que por su naturaleza este tipo de prestaciones benefician a personas que se encuentran en estado de especial protección constitucional.”
Así, la Sala Plena observa que los accionantes formulan el cargo que nos ocupa mediante la comparación de la disposición demandada con una serie de normas previstas en la Constitución, cuya lectura es, por lo menos en principio, pertinente por cuanto encuentra sustento en contenidos desarrollados por la jurisprudencia constitucional en control concreto de constitucionalidad. De ello no se sigue necesariamente que la Sala comparta el alcance que los accionantes adjudican al derecho al pago oportuno de las pensiones y los demás derechos que alegan vulnerados, pues ese es precisamente uno de los asuntos que habrá de definirse en la solución del caso concreto. En todo caso, la Sala constata que lo señalado por los accionantes es pertinente para suscitar un pronunciamiento de fondo sobre la exequibilidad de la disposición acusada.
Configuración de la cosa juzgada constitucional respecto de la Sentencia C- 604 de 2012
El artículo 243 de la Constitución Política señala que “[l]os fallos que la Corte dicte en ejercicio del control jurisdiccional hacen tránsito a cosa juzgada constitucional.” Por lo cual, “[n]inguna autoridad podrá reproducir el contenido material del acto jurídico declarado inexequible por razones de fondo, mientras subsistan en la Carta las disposiciones que sirvieron para hacer la confrontación entre la norma ordinaria y la Constitución.”
La Corte definió los requisitos que deben cumplirse para que se configure el fenómeno de la cosa juzgada constitucional así: (i) identidad de objeto e (ii) identidad de causa petendi. También ha señalado que la cosa juzgada constitucional tiene categorías distinguibles entre sí: cosa juzgada formal y material; absoluta y relativa; relativa implícita y relativa explícita; y, finalmente, aparente. La Sentencia C-337 de 2021 resumió las principales diferencias entre cada una de las categorías como pasa a exponerse:
| Por el objeto de control | |
| Cosa juzgada formal: Cuando la decisión previa de la Corte ha recaído sobre el mismo texto sometido nuevamente a su consideración. | Cosa juzgada material: Cuando la sentencia previa examinó una norma equivalente a la demandada contenida en un texto normativo distinto. De forma que, aunque se trate de disposiciones diferentes, producen los mismos efectos en cuanto contienen la misma regla. La cosa juzgada material tiene dos modalidades: cosa juzgada material en sentido en sentido estricto y en sentido amplio. La cosa juzgada material en sentido estricto ocurre “cuando existe una sentencia previa que declara la inexequibilidad del contenido normativo que se demanda por razones de fondo y corresponde a la Corte decretar la inconstitucionalidad de la nueva norma objeto de análisis”. Para que se configure esta modalidad de cosa juzgada deben cumplirse las siguientes exigencias: (i) que una norma haya sido declarada inexequible; (ii) que se trate de un mismo sentido normativo, esto es, que el contenido material del texto examinado sea similar a aquel que fue declarado inexequible por razones de fondo, teniendo en cuenta el contexto dentro del cual se inscribe la norma examinada, ya que su significado y sus alcances jurídicos pueden variar si el contexto es diferente; (iii) que el texto legal, supuestamente reproducido, haya sido declarado inconstitucional por 'razones de fondo', lo cual hace necesario analizar la ratio decidendi del fallo anterior, y (iv) que subsistan las disposiciones constitucionales que sirvieron de referencia en la sentencia anterior de la Corte. La cosa juzgada material en sentido amplio o lato se presenta cuando “una sentencia previa declara la exequibilidad o la exequibilidad condicionada del contenido normativo que se demanda”. Aun cuando el Congreso de la República no puede reproducir el contenido de una norma que fue declarada inexequible, si la norma fue declarada ajustada a la Carta Política, el legislador no desconoce la Constitución cuando adopta una disposición idéntica a la anterior, a menos que en el nuevo contexto en el que se expide, la norma adquiera un alcance o efectos distintos, “lo cual justificaría un fallo de fondo en un sentido diferente al anterior”. Similar situación ocurre cuando la Corte considera que existen “razones poderosas para introducir ajustes en su jurisprudencia o cambiarla” |
| Por el cargo de constitucionalidad | |
| Cosa juzgada absoluta: Cuando la primera decisión agotó cualquier debate sobre la constitucionalidad de la norma acusada. Ocurre cuando se analizó la validez de la norma acusada con la totalidad de las normas de rango constitucional, incluidas aquellas que conforman el bloque de constitucionalidad. Por regla general corresponde a las sentencias emitidas en ejercicio del control automático e integral que la Constitución Política asigna a cierto tipo de normas con rango de ley. | Cosa juzgada relativa: Cuando la decisión previa juzgó la validez constitucional solo desde la perspectiva de algunos de los cargos posibles. La cosa juzgada relativa puede ser explícita o implícita. Será cosa juzgada relativa explícita cuando en la parte resolutiva de la sentencia se establece expresamente que el pronunciamiento de la Corte se limita a los cargos analizados. Será cosa juzgada relativa implícita cuando, pese a no hacerse tal referencia en la parte resolutiva, de las consideraciones de la sentencia se puede desprender que la Corte limitó su juicio a determinados cargos. |
| Cosa juzgada aparente | |
| Ocurre cuando la Corte, “a pesar de adoptar una decisión en la parte resolutiva de sus providencias declarando la exequibilidad de una norma, en realidad no ejerce función jurisdiccional alguna y, por ello, la cosa juzgada es ficticia”. La cosa juzgada aparente depende de que la declaración de exequibilidad carezca de toda motivación en el cuerpo de la providencia. En este caso, aunque la declaración de exequibilidad da la apariencia de cosa juzgada, en realidad la norma demandada no está revestida de cosa juzgada, ni formal, ni material debido a la ausencia de motivación de la providencia en tal sentido. La cosa juzgada aparente tiene lugar en dos hipótesis: (i) cuando la Corte resuelve declarar exequible una disposición, pero en la parte motiva de la sentencia omite totalmente el estudio de constitucionalidad de aquella, de forma que la disposición no fue objeto de función jurisdiccional alguna. (ii) Cuando se declara exequible una disposición, pero en la parte motiva del fallo solo se estudió una de las normas contenidas en aquella. En este caso, las normas que carecieron de pronunciamiento jurisdiccional pueden ser objeto de un estudio de constitucionalidad en una nueva ocasión. | |
Según la jurisprudencia constitucional, el análisis de la cosa juzgada material implica la evaluación del contenido normativo acusado en uno y otro caso, más allá de los aspectos formales que diferencien las disposiciones revisadas, “luego también se configura cuando se haya variado el contenido del artículo siempre que no se afecte el sentido esencial del mismo.” Así, “[l]os presupuestos para la declaración están dados por una decisión previa de constitucionalidad sobre una regla de derecho idéntica predicable de distintas disposiciones jurídicas; la similitud entre los cargos del pasado y del presente y el análisis constitucional de fondo sobre la proposición jurídica.
Colpensiones considera que en este caso existe cosa juzgada material en sentido amplio respecto de la sentencia C-604 de 2012 “por cuanto en una sentencia previa de la Corte Constitucional se pronunció respecto al plazo de los 10 meses consagrado en el artículo 192 de la Ley 1437 de 2011 y declaró la exequibilidad de su contenido normativo.” En particular, señaló que la disposición revisada por la Corte previamente replica el contenido de la norma objeto de análisis; por lo que consideró que la Corte ya realizó “un análisis de fondo respecto al término dispuesto por el legislador, para que las entidades públicas den cumplimiento a las decisiones judiciales consistentes en el pago o devolución de una suma de dinero.”
En consecuencia, estimó que “no se han producido reformas constitucionales que modifiquen el contenido y alcance de los artículos de la Constitución Política que fundamentaron la declaratoria de exequibilidad de las disposiciones demandadas, ni tampoco se está en presencia de un nuevo contexto fáctico o normativo que conduzca a la necesidad de replantear la decisión expuesta en la citada providencia, por lo que se cumple el indicativo de la cosa juzgada material en sentido extenso o lato.”
La Sala Plena concluye que en este caso no se ha configurado el fenómeno de la cosa juzgada constitucional en relación con la Sentencia C-604 de 2012 por cuanto: (i) los contenidos normativos que fueron analizados de fondo en la decisión previa no guardan identidad con la disposición acusada en esta ocasión; y (ii) los cargos formulados en uno y otro caso son diferentes.
La Sentencia C-604 de 2012 estudió la constitucionalidad del artículo 195 de la Ley 1437 de 2011 que prevé un tratamiento especial para el pago de intereses moratorios en el cumplimiento de sentencias o conciliaciones por parte de las entidades públicas. En particular, establece que las sumas de dinero reconocidas en la sentencia contenciosa devengan intereses moratorios a una tasa equivalente al DTF desde su ejecutoria y por los siguientes diez (10) meses, vencido este periodo, las cantidades líquidas adeudadas causan intereses moratorios a la tasa comercial. Aunque en esa ocasión la Corte reconoció que el aparte del artículo 195 del CPACA acusado remitía al artículo 192, no integró la unidad normativa con este, y solo formuló un problema jurídico relativo al pago de intereses así: “[e]n consecuencia, es claro que existe cargo y que el problema jurídico a resolver es si es constitucional que la norma demandada establece un tratamiento especial para el pago de intereses moratorios respecto del incumplimiento de sentencias o conciliaciones por parte de las entidades públicas” (énfasis añadido).
A continuación, se comparan las disposiciones acusadas en uno y otro caso:
| Disposición juzgada por la Corte en la Sentencia C-064 de 2012 | Segmentos normativos acusados en el presente caso |
| Artículo 195. Trámite para el pago de condenas o conciliaciones. El trámite de pago de condenas y conciliaciones se sujetará a las siguientes reglas: (…) 4. Las sumas de dinero reconocidas en providencias que impongan o liquiden una condena o que aprueben una conciliación, devengarán intereses moratorios a una tasa equivalente al DTF desde su ejecutoria. No obstante, una vez vencido el término de los diez (10) meses de que trata el inciso segundo del artículo 192 de este Código o el de los cinco (5) días establecidos en el numeral anterior, lo que ocurra primero, sin que la entidad obligada hubiese realizado el pago efectivo del crédito judicialmente reconocido, las cantidades líquidas adeudadas causarán un interés moratorio a la tasa comercial”. | Artículo 192. “(…) Las condenas impuestas a entidades públicas consistentes en el pago o devolución de una suma de dinero serán cumplidas en un plazo máximo de diez (10) meses, contados a partir de la fecha de la ejecutoria de la sentencia. (…)” |
Así, para la Sala es evidente que en el caso decidido en la sentencia C-604 de 2012 se juzgó una norma que no guarda identidad con la propuesta para control en este caso. En aquella ocasión, la Corte evaluó la razonabilidad de la norma que prevé el reconocimiento de intereses con tasas diferenciadas en los diferentes momentos de cumplimiento de la sentencia contenciosa; mientras que en este caso se le propone juzgar la adecuación constitucional del plazo concedido a las entidades públicas para cumplir las sentencias que les obliguen al pago de una condena por concepto de pensiones sin que haya lugar a su ejecución judicial. Esto es suficiente para descartar el argumento propuesto por Colpensiones respecto de la existencia de cosa juzgada constitucional.
Por lo demás, en la Sentencia C-604 de 2012 la Corte adelantó un análisis de constitucionalidad con base en lo previsto en el artículo 13 de la Constitución Política, mientras que en este caso se propone un reproche por la aparente vulneración de los artículos 1, 43, 44, 46, 47, 48 y 53. De forma que no existe identidad en el cargo formulado. Así, en la sentencia C-604 de 2012 la Sala Plena concluyó que no hubo una vulneración del derecho a la igualdad porque, primero, el procedimiento para el pago de las obligaciones de la administración pública es completamente distinto al llevado a cabo por los particulares. Segundo, estimó que “la norma sí consagra un interés moratorio en contra de la administración pública, pues la DTF no solamente tiene un componente inflacionario, sino también un valor adicional que se reconoce en este caso como el elemento indemnizatorio. Por último, determinó que la Corte ha reconocido la posibilidad de que existan diferencias entre las tasas de interés en el ordenamiento, por lo que “históricamente las tasas de interés contempladas en el Código de Comercio han sido muy superiores a la tasa de interés del 6 por ciento anual establecida en el Código Civil, llegando incluso a ser más de cuatro veces mayor en el año 2001.”
En consecuencia, la Sala estudiará la constitucionalidad del inciso 2° parcial del artículo 192 de la Ley 1437 de 2011 al no encontrarse satisfechos los presupuestos para declarar la existencia de cosa juzgada constitucional.
Presentación del caso, problema jurídico y metodología de la decisión
El inciso segundo del artículo 192 fija el término para el pago de las condenas impuestas a entidades públicas que consistan en el pago o devolución de una suma de dinero. Los accionantes consideran que, aplicado a las sentencias que condenan a entidades públicas al pago de pensiones, el plazo de diez meses que prevé la disposición acusada vulnera los derechos al mínimo vital, a la seguridad social, al pago oportuno de las pensiones y a la dignidad humana de sujetos de especial protección constitucional.
Las intervenciones oficiales recibidas en el término de fijación en lista de la demanda se oponen al reproche de constitucionalidad, y afirman que el término de diez meses se ajusta a criterios de razonabilidad para ejecutar las acciones y actividades necesarias para que una entidad pública cumpla una sentencia que dispone el pago de sumas de dinero. De igual forma, afirman que la norma garantiza un equilibrio entre la celeridad en el pago de una condena judicial y los principios constitucionales en materia presupuestal. Lo que, en su opinión, se traduce en una materialización del derecho a la seguridad social.
Con base en lo anterior, corresponde a la Sala Plena resolver el siguiente problema jurídico: ¿el inciso segundo (parcial) del artículo 192 de la Ley 1437 de 2011, según el cual las condenas a entidad públicas consistentes en el pago de una suma de dinero serán cumplidas en un plazo máximo de 10 meses vulnera los derechos al mínimo vital (53), a la dignidad humana (1), al pago oportuno de las pensiones (53), a la seguridad social (48) de las madres cabeza de familia (43), de los niños, niñas y adolescentes (44); de las personas de la tercera edad (46), de las personas en situación de discapacidad (47), cuando se aplica a sentencias que condenan al Estado al pago de pensiones?
Para resolver el anterior problema jurídico, la Sala Plena se pronunciará sobre (i) la protección de las madres cabeza de familia, los niños, niñas y adolescentes, las personas de la tercera edad y las personas en condición de discapacidad; (ii) los derechos fundamentales a la seguridad social en pensiones y al derecho al pago oportuno, y su relación con los derechos al mínimo vital y a la dignidad humana; (iii) los principios del sistema presupuestal en el pago de condenas en materia de seguridad social en contra del Estado; y (iv) examen de constitucionalidad del inciso segundo del artículo 192 del CPACA.
La protección de las madres cabeza de familia, los niños, niñas y adolescentes, las personas de la tercera edad, las personas en condición de discapacidad como beneficiarios de pensiones del sistema seguridad social
La Constitución Política reconoce en el artículo 43 la igualdad de derechos y oportunidades entre hombres y mujeres, la prohibición de discriminación en favor de las mujeres, así como la asistencia y protección del Estado durante el embarazo y después del parto. El segundo inciso establece que “[e]l estado apoyará de manera especial a la mujer cabeza de familia.” La jurisprudencia de la Corte Constitucional ha admitido que esta disposición constitucional reconoce que “las acciones afirmativas en favor de la mujer se derivan del artículo 13 de la Constitución y difieren de la especial protección que debe garantizar el Estado a las madres cabeza de familia, cuyo fundamento es el artículo 43 de la Carta, pues estas últimas plantean un vínculo de conexidad directa con la protección de los hijos menores de edad o discapacitados, donde es razonable suponer que la ayuda ofrecida redundará en beneficio de toda la familia y no de uno de sus miembros en particular
En esa medida, la Constitución prevé una protección especial a favor de las madres cabeza de familia como una garantía de amparo de los hijos menores de edad o discapacitados. Tal garantía se traduce en el deber estatal de prever medidas especiales para beneficiar a la mujer cabeza de familia, como lo ordena el segundo inciso del artículo 43 superior.
La Constitución Política dispone en el artículo 44 que “[l]a familia, la sociedad y el Estado tienen la obligación de asistir y proteger al niño para garantizar su desarrollo armónico e integral y el ejercicio pleno de sus derechos. Cualquier persona puede exigir de la autoridad competente su cumplimiento y la sanción de los infractores.” A su turno, el artículo 45 superior establece el derecho del adolescente a la protección y a la formación integral.
La jurisprudencia constitucional reconoce que el artículo 44 de la Constitución Política determina el derecho de los niños, niñas y adolescentes a una protección especial; y señala que el alcance de dicha protección se basa, entre otras, en las siguientes reglas (i) el reconocimiento del carácter fundamental de sus derechos; (ii) la corresponsabilidad de la familia, la sociedad y el Estado en su asistencia y protección; y, (iii) la prevalencia del interés superior de sus derechos.
El precepto constitucional referido y las reglas jurisprudenciales que han definido su alcance fundamentan, entre otros, los principios de corresponsabilidad e interés superior del menor. El artículo 10 de la Ley 1098 de 2006 definió el principio de corresponsabilidad como “la concurrencia de actores y acciones conducentes a garantizar el ejercicio de los derechos de los niños, las niñas y los adolescentes”. En virtud de este, “La familia, la sociedad y el Estado son corresponsables en su atención, cuidado y protección.” Por efecto del principio de concurrencia, en los eventos en que “las familias no se encuentran en condiciones de asumir las obligaciones que le corresponden, es cuando surgen los deberes correlativos del Estado y la sociedad y es ahí cuando se deben adoptar medidas especiales encaminadas a superar la situación. Dicho de otro modo, “El primer llamado a responder por las necesidades de los niños, niñas y adolescentes es su mismo entorno familiar, sin embargo, en los casos en los que este no tiene las capacidades para asegurar el goce efectivo de sus derechos, la sociedad y el Estado tienen la responsabilidad de proveer los medios para que cese ese adicional “estado de vulnerabilidad”
Por otro lado, la Corte Constitucional ha señalado que el principio del interés superior del niño implica “una caracterización jurídica específica, consistente en el reconocimiento de sus derechos en un contexto de especial protección integral, en el marco de un Estado Social y de Derecho, como expresión del principio de solidaridad, con la finalidad de garantizar la formación de todos los integrantes de este grupo como seres autónomos y libres y que vincula a la familia, la sociedad y el Estado. En ese sentido, ha establecido que este principio tiene por finalidad “reconocer en favor de las niñas, niños y adolescentes un trato preferente de parte de la familia, la sociedad y el Estado, procurando que se garantice siempre su desarrollo armónico e integral, por lo que las medidas que les afecten deben atender a este principio sobre otras consideraciones y derechos
Con base en lo anterior, se advierte que el artículo 44 de la Constitución Política establece: (i) una protección especial de los derechos de los niños, niñas y adolescentes en virtud del carácter fundamental de sus derechos, (ii) que implica la prevalencia de los derechos de este grupo sobre otros derechos de los demás miembros de la sociedad, y (iii) genera un deber correlativo para la familia, la sociedad y el Estado de concurrir a su protección.
A su turno, el artículo 46 de la Constitución Política establece que “[e]l Estado, la sociedad y la familia concurrirán para la protección y la asistencia de las personas de la tercera edad (…).” Así mismo, señala que “[e]l Estado les garantizará los servicios de la seguridad social integral (…).”
La Corte Constitucional ha interpretado el primer inciso de dicha disposición bajo el principio de solidaridad, y ha precisado que para su materialización se hace necesario el “despliegue de un conjunto de acciones por parte de varios sectores” que involucra en primer lugar, “a la familia y subsidiariamente al Estado y a la sociedad, en los casos en que: (i) la persona se encuentre en estado de abandono y carezca de apoyo familiar, y (ii) que los parientes del adulto mayor no cuenten con la capacidad física, emocional o económica requerida para asumir las obligaciones que se derivan del cuidado de su ser querido.”Así mismo, la Corte se ha referido al alcance del segundo inciso del artículo 46 y ha determinado que dicho artículo expresamente se refiere “a la necesidad de que el Estado les garantice los servicios de seguridad social integral” en atención a las condiciones especiales en las que se encuentran por efecto de la edad
En ese sentido, el Estado (i) debe asistir y proteger con especial atención a las personas de la tercera edad y a las personas adultas mayores, cuando por condiciones económicas, físicas o mentales se encuentran en una condición de debilidad manifiesta, a fin de garantizar el goce efectivo de sus derechos; y (ii) tiene la obligación de otorgar un trato preferencial e implementar medidas “orientadas a proteger a este grupo frente a las omisiones o acciones que afecten sus garantías fundamentales.
En este punto resulta relevante reiterar la diferencia reconocida en la ley y el precedente constitucional entre las categorías adulto mayor y persona de la tercera edad que, aunque a menudo se usan indistintamente, no pueden ser empleados como sinónimos. En algunas ocasiones, la jurisprudenci se ha remitido a la definición prevista en la Ley 1276 de 2009 según la cual será adulto mayor quien supere los 60 años o aquel que sin superar esa edad, pero con más de 55 años, tenga condiciones de “desgaste físico, vital y psicológico [que] así lo determinen. Una noción similar es recogida en el artículo 2 de la Convención Interamericana sobre la Protección de los Derechos Humanos de las Personas Mayores incorporada al ordenamiento interno colombiano mediante la Ley 2055 de 2020 que define la categoría “Persona mayor” como “[a]quella de 60 años o más, salvo que la ley interna determine una edad base menor o mayor, siempre que esta no sea superior a los 65 años. Este concepto incluye, entre otros, el de persona adulta mayor”. En el análisis de constitucionalidad de la Ley 2055 de 2020, la Sala Plena reiteró el precedente de las Salas de Revisión de tutela que distingue a las personas de la tercera edad de los adultos mayores, y señala que “la calidad de “persona de la tercera edad” solo puede ostentarla quien no solo es un adulto mayor, sino que ha superado la esperanza de vida”, de forma que “[n]o todos los adultos mayores son personas de la tercera edad; por el contrario, cualquier persona de la tercera edad será un adulto mayor.
En la Sentencia C-395 de 2021 la Corte analizó la constitucionalidad del artículo 31 de la Convención Interamericana sobre la Protección de los Derechos Humanos de las Personas Mayores, que se refiere al derecho que tienen todas las personas mayores a ser oídas en un proceso judicial con todas las garantías propias del debido proceso y en un plazo razonable. En particular, el inciso tercero de la referida disposición prevé el deber del Estado “de garantizar la debida diligencia y el tratamiento preferencial a la persona mayor para la tramitación, resolución y ejecución de las decisiones en procesos administrativos y judiciales”. Al analizar el alcance de esta norma, la Sala Plena señaló que el ámbito de protección relativo a “la debida diligencia y el tratamiento preferencial para la tramitación, resolución y ejecución de las decisiones en procesos administrativos y judiciales” supone dos exigencias: (a) la obligación de la debida diligencia, y (b) el tratamiento preferencial. La Sala advirtió que aunque la exigencia de tratamiento preferencial podría eventualmente entenderse como la posibilidad de alterar los turnos o el orden para la resolución de las controversias judiciales o administrativas en favor de las personas mayores, según la jurisprudencia constitucional, dado que la alteración de turnos transgrede el derecho a la igualdad, su aplicación es excepcional y procede únicamente en casos en los que se verifique un estado de vulnerabilidad extremo que pudiese devenir en la configuración de un perjuicio irremediable.
En particular, la Sala Plena reiteró que en las acciones de tutela en las que se alega una mora judicial para el reconocimiento de derechos pensionales de personas mayores, la posibilidad de ordenar la emisión de una decisión de manera inmediata está restringida a criterios de razonabilidad y proporcionalidad por la alteración al sistema de turnos. De forma que, aunque la jurisprudencia constitucional reconoce la relevancia de dar una solución célere a los procesos judiciales que involucran los derechos de las personas mayores, es enfática en sostener que la alteración del orden de turnos debe revisarse caso a caso, y procede únicamente en eventos en los que se ha comprobado la inminencia de un perjuicio irremediable derivado de las especiales condiciones de vulnerabilidad de la persona mayor que la solicita. Así, el solo criterio de la edad resulta insuficiente para alterar válidamente el orden de turnos en el que se resuelven los conflictos judiciales que involucran los derechos de personas mayores, o su ejecución. Sin perjuicio de lo anterior, la Sala Plena considera necesario precisar que en escenarios pensionales como los descritos, la fuente de protección se deriva en uno y otro caso del artículo 46 de la Constitución Política. En otras palabras, el mandato de protección del artículo 46 incluye a las personas de la tercera edad y personas adultas mayores, previo el análisis caso a caso de las condiciones de vulnerabilidad.
Finalmente, el artículo 47 de la Constitución Política establece que “[e]l Estado adelantará una política de previsión, rehabilitación e integración social para los disminuidos físicos, sensoriales y psíquicos, a quienes se prestará la atención especializada que requieran.” Así mismo, el artículo 13 de la Constitución Política reconoce el derecho a la igualdad y señala que “[e]l Estado promoverá las condiciones para que la igualdad sea real y efectiva y adoptará las medidas en favor de grupos discriminados o marginados” además de reconocer que el Estado deberá proteger “especialmente a aquellas personas que por su condición económica, física o mental, se encuentren en circunstancia de debilidad manifiesta y sancionará los abusos o maltratos que contra ellas se cometan”, lo que ha sido interpretado por la jurisprudencia constitucional como acciones afirmativas–
La Corte Constitucional ha interpretado el artículo 47 de la Constitución Política a la luz del principio de solidaridad y ha señalado que este establece obligaciones a distintos actores e “impone una serie de “deberes fundamentales” al poder público y a la sociedad para la satisfacción plena de los derechos” En esa medida, ha reconocido que este principio se “manifiesta como deber del Estado Social de Derecho a través de estos “deberes fundamentales” que en ciertos escenarios se refuerzan, cuando se trata de asegurar a sujetos en condiciones desfavorables, la protección de todas las facetas de sus garantías fundamentales.
Así, a partir de una lectura armónica de los artículos 13 y 47 de la Constitución Política y con base en el principio de solidaridad, el Estado tiene la obligación de adoptar medidas tendientes a lograr una igualdad real de trato, condiciones, protección y oportunidades de quienes se encuentran en condición de discapacidad Por lo cual, el Estado debe “(i) procurar su igualdad de derechos y oportunidades frente a los demás miembros de la sociedad, (ii) adelantar las políticas pertinentes para lograr su rehabilitación e integración social de acuerdo a sus condiciones y (iii) otorgarles un trato especial, pues la no aplicación de la diferenciación positiva contribuye a perpetuar la marginación o la discriminación.
En suma, la Constitución Política establece un mandato de protección especial en favor de las madres cabeza de familia, de los niños, niñas y adolescentes, las personas de la tercera edad, de las personas adultas mayores y las personas en condición de discapacidad. Los principios de concurrencia, del interés superior del niño y de solidaridad buscan hacer efectivo este mandato, por cuya virtud el Estado tiene (i) la obligación de adoptar las medidas que garanticen el goce efectivo de los derechos de estos grupos; así como (ii) el deber de maximizar la protección sus derechos, dentro de los cuales se destaca el derecho a la seguridad social. Ahora bien, dado que medidas como el sistema de turnos, que garantizan la igualdad en el trámite de decisión y ejecución de conflictos judiciales se ajustan a la Constitución Política, su excepción exige la demostración de que la sujeción a los tiempos propios de solución de los procesos judiciales conlleva el riesgo de generar un perjuicio irremediable en el caso concreto.
El derecho fundamental a la seguridad social, su relación con los derechos al mínimo vital y a la dignidad humana, y el derecho al pago oportuno de las pensiones
El artículo 48 de la Constitución Política determina que la seguridad social tiene una doble connotación como derecho y servicio público de carácter obligatorio, el cual será prestado bajo la dirección, coordinación y control del Estado, atendiendo a los principios de universalidad, eficiencia y solidaridad Así, el referido artículo establece que “[l]a Seguridad Social es un servicio público de carácter obligatorio que se prestará bajo la dirección, coordinación y control del Estado, en sujeción a los principios de eficiencia, universalidad y solidaridad, en los términos que establezca la ley” y determina que “[l]a Seguridad Social podrá ser prestada por entidades públicas o privadas, de conformidad con la ley. También establece que“[l]os requisitos y beneficios para adquirir el derecho a una pensión de invalidez o de sobrevivencia serán los establecidos por las leyes del Sistema General de Pensiones.”
En su jurisprudencia, esta Corporación ha catalogado a la seguridad social como un “derecho social fundamental el cual requiere para su realización además de un desarrollo legal, la implementación de las políticas públicas, y la provisión de una estructura organizacional que permita la garantía de las prestaciones económicas que asegure unas condiciones mínimas de dignidad para el beneficiario Así pues, la disponibilidad de recursos se configura en un elemento esencial para la materialización del derecho, cuyas coberturas deben ser progresivas y existe una prohibición de regresividad propia de los derechos económicos, sociales y culturales
A partir de estas previsiones, la Corte Constitucional ha reconocido en su jurisprudencia que el Legislador tiene un amplio margen de configuración en materia de seguridad social para establecer las condiciones y procedimientos para el reconocimiento y pago de las prestaciones de la seguridad social, siempre que estas permitan materializar el derecho a la seguridad social y tengan como propósito concretar los principios de eficiencia, universalidad, solidaridad y sostenibilidad financiera En la Sentencia C-083 de 2019 la Corte señaló que, en tratándose de normas que conforman el sistema general de pensiones, “para no invadir la órbita del legislador es necesario aplicar el criterio de inconstitucionalidad manifiesta, por virtud del cual solo pueden declararse inexequibles aquellos contenidos que de manera directa vulneren derechos fundamentales, contraríen los mandatos constitucionales o fijen regulaciones manifiestamente irrazonables o desproporcionadas”.
En todo caso, las disposiciones normativas que adopte el legislador para el diseño y operación del sistema general de seguridad social deben: (i) atender a parámetros de justicia y equidad (ii) respetar los principios de razonabilidad y proporcionalidad (iii) garantizar que el servicio público se preste conforme los principios de eficiencia, universalidad, solidaridad y sostenibilidad financiera y, por último, deben (iv) tener en consideración los mandatos de protección previstos en la Constitución Política entre ellos, los dispuestos en los artículos 43, 44, 46 y 47.
En ejercicio de su amplia libertad de configuración, el legislador ha definido un sistema general de pensione que reconoce prestaciones contributiva y no contributiva con el objetivo de proteger a las personas de los riesgos económicos que se derivan de contingencias naturales como la invalidez, la vejez o la muerte de una persona que provee el ingreso de un grupo familiar, cuya ocurrencia limita la capacidad de las personas de obtener ingresos propios para su subsistencia. La Corte Constitucional ha definido el sistema de seguridad social en pensiones como “el conjunto de medidas institucionales tendientes a brindar a los individuos y sus familias las garantías necesarias frente a los distintos riesgos sociales que puedan afectar su capacidad y oportunidad, en orden a generar los recursos suficientes para una subsistencia acorde con la dignidad del ser humano.
Así, el riesgo de muerte se protege con la pensión de sobrevivientes, que suple “la ausencia repentina del apoyo económico del pensionado o del afiliado del grupo familiar con el fin de evitar que su muerte se traduzca en un cambio radical de las condiciones de subsistencia mínimas de los beneficiarios de dicha prestación. A su turno, la pensión de vejez es una compensación a la actividad desarrollada por un tiempo considerable que genera una disminución de la fuerza laboral Finalmente, la pensión de invalidez es “un mecanismo que protege a las personas en los casos en los que tienen disminución de su capacidad laboral que les dificulta o impide obtener los recursos para disfrutar de una vida digna.
La Corte Constitucional ha reconocido en control concreto de constitucionalidad que el sistema de seguridad social en pensiones está directamente relacionado con la garantía de los derechos a la dignidad humana y al mínimo vital y con el principio de solidaridad, pues de la materialización del derecho a la seguridad social depende la concreción de otros derechos reconocidos en la Constitución Política. De este modo, el sistema de seguridad social en pensiones garantiza que las personas que han sufrido una contingencia de tal gravedad que impide la generación de ingresos puedan continuar su vida en condiciones de normalidad siempre que cumplan con las condiciones previstas por el legislador para gozar de una pensión
El artículo 1° de la Constitución Política dispone que “Colombia es un Estado social de derecho (…) fundada en el respeto de la dignidad humana.” La jurisprudencia constitucional ha interpretado que el derecho a la dignidad humana se refiere a (i) las condiciones materiales concretas para la existencia de un individuo, (vivir bien); (ii) la autonomía de diseñar un plan vital (vivir como quiera); y (iii) la intangibilidad de los bienes no patrimoniales (vivir sin humillaciones) El derecho al mínimo vital es un derecho innominado que protege la subsistencia mínima de la persona y constituye un presupuesto para la garantía y el ejercicio del resto de derechos fundamentales Por último, el principio de solidaridad “es la mutua ayuda entre las personas, las generaciones, los sectores económicos, las regiones y las comunidades bajo el principio de protección del más fuerte hacia el más débil.
El inciso octavo del artículo 48 de la Constitución Política señala que “[s]in perjuicio de los descuentos, deducciones y embargos a pensiones ordenados de acuerdo con la ley, por ningún motivo podrá dejarse de pagar, congelarse o reducirse el valor de la mesada de las pensiones reconocidas conforme a derecho.” En el mismo sentido, el artículo 53 de la Constitución Política dispone que “[e]l Estado garantiza el derecho al pago oportuno y al reajuste periódico de las pensiones legales.” La Corte Constitucional se ha referido al alcance del derecho al pago oportuno de las pensiones y ha determinado que, en virtud de este, el Estado debe (i) adoptar las medidas necesarias en términos de regulación inspección, vigilancia y control para que la obligación de pagar las mesadas pensionales se haga efectiva y se garantice la continuidad permanente de los recursos económicos hacia ese propósito; es decir, el Estado tiene el deber de garantizar la continuidad de la prestación del servicio público Así mismo, la jurisprudencia ha dicho que (ii) cuando el Estado como prestador del servicio público de la seguridad social en pensiones no atiende de forma oportuna el pago de las prestaciones, es responsable por adoptar medidas adecuadas para garantizar la financiación de las prestaciones a su cargo
La Corte Constitucional en sede de tutela ha revisado casos relacionados con el pago oportuno de las pensiones, por ejemplo, en la sentencia T-263 de 2000 la Corte señaló que el derecho al pago oportuno de las pensiones previsto en el artículo 53 de la Constitución Política buscó poner fin a la inhumana e injusta práctica de retardar indefinidamente la cancelación de dichas prestaciones, pese a que la mayoría de sus beneficiarios son adultos mayores y tienen en ella su único recurso, generalmente exiguo pero indispensable para el sostenimiento del pensionado y su familia. En palabras de la Corte “[t]al forma de omisión estatal constituía y constituye inocultable abuso sobre un grupo que, por sus especiales condiciones de inferioridad, no podían hacer valer fácilmente sus derechos”.
En la Sentencia T-471 de 2002, la Corte estudió una acción de tutela presentada por un grupo de personas en contra de la Fundación San Juan de Dios y de la Superintendencia de Salud por la presunta vulneración de los derechos fundamentales al mínimo vital, a la seguridad social y a la igualdad, toda vez que la entidad accionada disminuyó el pago de la mesada pensional a los pensionados e incrementó sus aportes en salud. La entidad manifestó que, debido a los pasivos acumulados y el déficit presupuestal, la única alternativa era la de administrar con “austeridad los recursos existentes.” La entonces Sala Segunda de Revisión de la Corte Constitucional manifestó que la situación financiera de las entidades públicas no las exime de la obligación de pagar oportunamente las mesadas pensionales a que están obligadas, por lo que la continuidad en la prestación del servicio no se puede suspender bajo argumentos relacionados con la financiación de una pensión Así, la Sala sostuvo que “el derecho pensional debe entenderse como un derecho que lleva consigo el pago íntegro previamente reconocido a través de un acto administrativo. Lo que quiere decir, que toda conducta que tienda a su desconocimiento, va en contra de la protección que adquiere quien tiene el status de pensionado.” Así mismo, las demoras injustificadas e irrazonables en el pago de una pensión vulneran el derecho a la seguridad social, y ello, en consecuencia, vulnera los derechos al mínimo vital y a la dignidad humana
En la Sentencia C-1000 de 2007, la Corte consideró que (i) la falta de pago de las pensiones termina atentando directamente contra el derecho a la vida; (ii) el Estado adquiere por mandato del inciso 3o. del artículo 53 Superior, el compromiso de garantizar el pago oportuno de las pensiones, para lo cual debe proveer en los respectivos presupuestos del orden nacional, departamental, distrital y municipal las partidas necesarias para atender de manera cumplida y satisfactoria su obligación constitucional, especialmente cuando quienes se ven afectados por el incumplimiento o la desidia de las autoridades estatales, son personas de la tercera edad; (iii) en el caso de empresas en liquidación, es desproporcionado someter al peticionario, a quien ya se le reconoció el derecho pensional por vía judicial, a un nuevo proceso de reclamación, sometido a la contingencia de que el patrimonio dispuesto para pagar su deuda resulte insuficiente; (iv) el derecho al pago integral, oportuno y efectivo de las mesadas pensionales no se encuentra satisfecho con el mero reconocimiento del derecho a la pensión, sino que es necesaria la inclusión en nómina con el consiguiente pago efectivo de la respectiva prestación.
En algunos eventos, en sede de tutela la Corte ha ordenado a título de medida provisional el pago inmediato de una pensión si resulta evidente que el accionante tiene derecho a la prestación de acuerdo con la ley. En la Sentencia T-110 de 2011 la Corte estimó que la decisión judicial de negar una pensión de sobrevivientes a una compañera permanente en razón a la naturaleza del vínculo que había sostenido con el pensionado fallecido era manifiestamente irrazonable, resolvió dejar sin efectos la sentencia ordinaria y le ordenó al Juez Ordinario Laboral de primera instancia decretar una medida de carácter provisional de manera inmediata, consistente en el pago de mesadas pensionales compartidas entre la cónyuge y la compañera permanente, en porcentajes iguales, encaminada a asegurar el mínimo vital y vida en condiciones dignas de la actora, hasta que en el curso del proceso se contara con mejores elementos de juicio que le permitieran modificarla o ajustarla, o hasta adoptar la decisión definitiva. Lo anterior, como quiera que estaba claro para la Corte que la actora tenía derecho a la sustitución pensional, y esta debía otorgársele en proporción al tiempo convivido efectivamente con el causante.
Ahora bien, el derecho al pago oportuno de las pensiones no equivale a su pago inmediato. En múltiples sentencias de tutela, la Corte ha reprochado el retraso en el reconocimiento y pago de una pensión cuando la entidad responsable de la prestación no adelanta el trámite a su cargo en un término de seis meses. Por ejemplo, en la Sentencia T-280 de 2015, la Corte reiteró lo expresado en las sentencias SU-975 de 2003, T-081 de 2007, T-1128 de 2008, T-41 de 2010 y T-208 de 2012, y concluyó que “cuando se le solicita el reconocimiento de una pensión a la entidad encargada de ello, ésta última tiene cuatro meses para dar respuesta a la solicitud de fondo, y seis meses para tomar las medidas que sean necesarias para empezar a pagar las mesadas pensionales. Es el desconocimiento de dichos términos lo que acarrea vulneración a los derechos fundamentales de petición, mínimo vital y vida digna, por cual se vuelve procedente el amparo constitucional.”
Así, el derecho a la seguridad social en pensiones no se satisface únicamente con el reconocimiento en sede administrativa o judicial de las prestaciones que permitan un nivel de vida adecuado, toda vez que para la materialización del derecho se hace necesario el pago efectivo y oportuno de estas prestaciones. Ahora bien, el derecho al pago al pago oportuno de las pensiones no equivale a la obligación de pago inmediato de estas prestaciones, sino a la satisfacción de estas en un plazo razonable y proporcionado. La garantía del derecho a la seguridad social en pensiones prohíbe que las personas sean sometidas a plazos injustificados, irrazonables o desproporcionados para recibir el pago de la prestación, en particular cuando la prestación es pagada por entidades públicas.
En conclusión, la seguridad social es un derecho, y un servicio público orientado por los principios de eficiencia, universalidad, solidaridad, y sostenibilidad financiera, cuyo diseño ha sido confiado al legislador a quien se reconoce una amplia libertad de configuración legislativa, limitada en todo caso por parámetros de justicia, equidad, razonabilidad y proporcionalidad. En cumplimiento del mandato constitucional previsto en el artículo 48, el Legislador diseñó un sistema que cubre riesgos tales como la invalidez, la vejez o la muerte por la vía del reconocimiento de prestaciones que procuren un nivel de vida adecuado de quien se ve afectado por tales contingencias.
En la medida en que las contingencias como la vejez, la invalidez o la muerte impiden que las personas produzcan ingresos propios para satisfacer sus necesidades, las prestaciones del sistema de seguridad social en pensiones permiten garantizar el derecho a la dignidad humana y el derecho al mínimo vital, que están relacionados de forma directa con la posibilidad de vivir en condiciones dignas. De ello se sigue que el Estado debe garantizar la continuidad en la prestación del servicio de seguridad social y la financiación de los recursos para el pago de las prestaciones a su cargo.
Los principios del sistema presupuestal en el pago de condenas en contra del Estado
El artículo 151 de la Constitución Política determina que “[el]l Congreso expedirá leyes orgánicas a las cuales estará sujeto el ejercicio de la actividad legislativa.” y dispone que mediante leyes orgánicas se establecerán “las normas sobre preparación, aprobación y ejecución del presupuesto de rentas y ley de apropiaciones”. Así mismo, por mandato del artículo 352 de la Constitución Política, la programación, aprobación, modificación, y ejecución de los presupuestos de la Nación, las entidades territoriales y los entes descentralizados de cualquier nivel administrativo se regula mediante la ley orgánica del presupuesto.
Por su parte el artículo 345 de la Constitución Política prevé el principio de legalidad del gasto público en virtud del cual no “podrá hacerse ningún gasto público que no haya sido decretado por el Congreso, por las asambleas departamentales, o por los concejos distritales o municipales, ni transferir crédito alguno a objeto no previsto en el respectivo presupuesto”. A su turno, el artículo 346 constitucional dispone que “en la ley de apropiaciones no podrá incluirse partida alguna que no corresponda a un crédito judicialmente reconocido, o a un gasto decretado conforme a la ley anterior, o a uno propuesto por el Gobierno para atender debidamente el funcionamiento de las ramas del poder público, o al servicio de la deuda, o destinado a dar cumplimiento al Plan Nacional de Desarrollo” (título legal de gasto). Por último, el artículo 347 de la Constitución Política señala que el proyecto de ley de apropiaciones deberá contener la totalidad de gastos que se pretenda realizar durante la vigencia fiscal respectiva (anualidad presupuestal).
Además de lo previsto en la Constitución Política, las Leyes Orgánicas del Presupuesto contemplan otros principios en materia presupuestal, entre los cuales se destacan los principios de planeación, anualidad y universalidad del presupuesto, que informan el proceso de elaboración, aprobación, modificación y ejecución presupuestal, y están presentes de forma transversal en el ciclo presupuestal. Así, el artículo 5 de la Ley 179 de 1994 establece que “[e]l presupuesto general de la Nación deberá guardar concordancia con los contenidos del plan nacional de desarrollo, del plan nacional de inversiones, del plan financiero y del plan operativo anual de inversiones.” El artículo 10 de la Ley 38 de 1989 dispone que “[e]l El año fiscal comienza el 1 de enero y termina el 31 de diciembre de cada año. Después del 31 de diciembre no podrán asumirse compromisos con cargo a las apropiaciones del año fiscal que se cierra en esa fecha y los saldos de apropiación no afectados por compromisos caducarán sin excepción.” Finalmente, el artículo 22 de la Ley 225 de 1995 prevé que “[e]l presupuesto contendrá la totalidad de los gastos públicos que se espere realizar durante la vigencia fiscal respectiva. En consecuencia, ninguna autoridad podrá efectuar gastos públicos, erogaciones con cargo al tesoro o transferir crédito alguno, que no figuren en el presupuesto.”
Según la jurisprudencia, el proceso para hacer una erogación se realiza en tres fases: “(i) La actividad de decretar un gasto, que es propia del Congreso a través de la expedición de una ley. Según la jurisprudencia de la Corte, las leyes que decretan gasto público no tienen mayor eficacia que la de constituir títulos jurídicos suficientes para la posterior inclusión del gasto en la ley de presupuesto, pero ellas en sí mismas no constituyen órdenes para llevar a cabo tal inclusión, sino autorizaciones para ello. (ii) La actividad de apropiar una suma para efectuar un gasto, actividad que se cumple por el Congreso, cuando aprueba la partida correspondiente en la ley anual de presupuesto. Y, (iii), la actividad de ejecutar el gasto, o de hacerlo, que se circunscribe a la fase ejecutoria del presupuesto.
La ejecución del presupuesto es también un proceso reglado, que comprende el agotamiento de fases sucesivas que culminan con la erogación del recurso público. Los artículos 86 de la Ley 38 de 1989 y 49 de la Ley 179 de 1994, prevén que todos los actos administrativos que afecten las apropiaciones presupuestales deberán contar con certificados de disponibilidad previos que garanticen la existencia de apropiación suficiente para atender estos gastos. A su turno, estos compromisos deben contar con registro presupuestal, que es un requisito de perfeccionamiento del acto administrativo, para que los recursos con él financiados no sean desviados a ningún otro fin. Por su parte, los artículos 55 de la Ley 38 de 1989, 32 de la Ley 179 de 1994, y 14 y 33 de la Ley 225 de 1995 compilados en el artículo 73 del Decreto 111 de 1996 disponen que la ejecución del presupuesto general de la Nación se efectúa mediante el programa anual mensualizado de caja PAC, que es el instrumento mediante el cual se define el monto máximo mensual de fondos disponibles en la cuenta única naciona para los órganos financiados con recursos de la Nación, y el monto máximo mensual de pagos de los establecimientos públicos del orden nacional en lo que se refiere a sus propios ingresos, con el fin de cumplir sus compromisos. Los pagos que se realicen por las secciones del presupuesto general de la Nación, y los establecimientos públicos se hacen teniendo en cuenta el PAC y se sujetan a los montos aprobados en este.
En suma, según lo previsto en la Constitución Política y las normas orgánicas del presupuesto, la erogación de recursos públicos supone el agotamiento de un proceso altamente reglado que comprende la creación de un título de gasto (artículo 346 CP), la incorporación de ese gasto previamente decretado en el proyecto de presupuesto general de la Nación -o el presupuesto de las entidades territoriales según corresponda-, la aprobación por el Congreso dentro de la ley anual de presupuesto, y la liquidación del presupuesto por el Gobierno. La emisión de un acto administrativo que disponga el pago, cuya emisión depende de la certificación previa de la disponibilidad presupuestal para su pago, y cuyo perfeccionamiento requiere la existencia de registro presupuestal. Por último, la erogación propiamente dicha que en todo caso debe tener en cuenta el PAC y se sujeta a los montos aprobados en este.
La Corte Constitucional ha estudiado los términos previstos para el pago de condenas judiciales en contra del Estado de cara a los principios del sistema presupuestal. Así, en la Sentencia C-555 de 1993, la Corte estudió un cargo por violación a la igualdad propuesto contra el término de 18 meses establecido en el artículo 177 del Decreto 01 de 1984 para exigir el pago coactivo de las condenas de la Nación y de las entidades descentralizadas. En ese caso la Corte concluyó que el tratamiento diferenciado previsto en la ley para la ejecución de las condenas impuestas a los particulares y a las entidades públicas era razonable y proporcional y, por lo mismo, no desconocía el mandato constitucional de igualdad. A tal efecto, sostuvo que:
“El proceso presupuestal que rige para el conjunto de las entidades públicas se inspira en el principio de legalidad, de profunda raigambre democrática, en cuya virtud se reserva a un órgano de representación popular la decisión final sobre el universo de los egresos e ingresos estatales. Asimismo la racionalidad, eficacia y responsabilidad inherentes a la función pública, demandan que el recaudo y aplicación de los dineros del erario se manejen de acuerdo con reglas y procedimientos predeterminados y controlables.
“6. Las disposiciones constitucionales no consagran una excepción al referido proceso constitucional en el evento de que la entidad pública figure en el mundo de relación como deudora de una suma liquida de dinero. Los principios en los que dicho proceso se sustenta tampoco ofrecen una exoneración a sus mandatos cuando la entidad se torna deudora e, incluso, incumple sus compromisos. La asunción de obligaciones por parte de una entidad pública y su incumplimiento - lo que puede acarrear la intervención judicial a instancia del acreedor - no significa que esta materia emigre del proceso presupuestal. De hecho, normas de rango legal - como en efecto lo ha hecho la ley 38 de 1989 en su artículo 16, declarado exequible por esta Corte - se ocupan de algunas particularidades e incidencias de la situación presupuestal a la que se ve abocada la entidad deudora que incurre en mora. La dispensa del régimen presupuestal en relación con una erogación vinculada al pago de un crédito a cargo de una entidad pública, por lo demás, supondría igualmente la correlativa exclusión de la fuente que como apropiación debería figurar en el presupuesto, lo que no es posible sin introducir desorden e indisciplina fiscales y sin desvirtuar el principio democrático de legalidad y de restricción del gasto.
Consideró la Corte en esa ocasión que el término de dieciocho meses entonces previsto para diferir temporalmente la ejecutabilidad de las condenas proferidas contra las entidades públicas no era desproporcionado, y resultaba razonable considerando la serie de pasos que debían surtirse para ejecutar presupuesto público. Añadió que el plazo para el pago previsto en la norma analizada era “el adecuado para incorporar al presupuesto el gasto a que da lugar el crédito judicialmente reconocido, justamente para hacer posible su pago y arbitrar el recurso correspondiente.”
En la Sentencia C-604 de 2012, la Corte analizó la constitucionalidad del artículo 195 de la Ley 1437 de 2011, que establece reglas diferenciadas en cuanto a la tasa a aplicar para el cálculo de intereses en el pago de condenas o conciliaciones en la jurisdicción de lo contencioso administrativo. Al analizar el procedimiento de pago de las condenas judiciales, la Sala Plena concluyó que “[e]l respeto de los principios del presupuesto exige que no se pueda obligar a una entidad a cumplir inmediatamente con una sentencia o acuerdo conciliatorio, sin atender a los trámites y procedimientos internos para efectuar el pago, pues se correría el riesgo de que al hacerlo se tengan que desconocer las normas del presupuesto y de las actuaciones administrativas, reglas a las cuales no está sometido un particular a quien por tanto sí le es exigible que cumpla inmediatamente con un fallo o acuerdo”.
La Corte concluyó que “[l]a ley 1437 de 2011 le otorga un plazo al Estado para el cumplimiento de las sentencias y conciliaciones para garantizar que pueda dar aplicación a las reglas del presupuesto y los principios de legalidad y planeación, por lo cual sería completamente contradictorio que de un lado se establezcan estas reglas y de otro se apliquen al Estado los máximos intereses legales cuando se cumplen estos plazos.” Dado que en la sentencia C-604 de 2012 se debía resolver un cargo por la presunta violación del derecho a la igualdad, la Corte concluyó que existían diferencias que justificaban un tratamiento diferenciado para el pago de las condenas impuestas a particulares y a entidades públicas.
En suma, los principios de legalidad, de planeación y de anualidad que informan el proceso de elaboración, aprobación y ejecución del presupuesto público imponen a las entidades públicas el agotamiento de un proceso reglado para realizar erogaciones con cargo a recursos públicos. La observancia de estas normas justifica prima facie la adopción de normas que prevean un plazo para que las entidades públicas den cumplimiento a las condenas que se les imponen en el curso de procesos judiciales adelantados en su contra. En todo caso, la exequibilidad de este tipo de medidas depende de que el plazo previsto en la ley sea razonable y proporcional.
Análisis del caso en concreto
Para resolver el caso concreto, la Sala Plena determinará el contenido y alcance del inciso 2 del artículo 192 de la Ley 1437 de 2011, a efectos de determinar si la norma demandada afecta prima facie los derechos fundamentales de las madres cabeza de familia, de los niños, niñas y adolescentes, de las personas de la tercera edad y de las personas en condición de discapacidad que resultan favorecidas con una sentencia proferida por la jurisdicción de lo contencioso administrativo que ordena el reconocimiento o reliquidación de una pensión. En segundo lugar, examinará si la afectación tiene una justificación constitucional, para lo cual desarrollará un test de proporcionalidad.
Contenido y alcance de la disposición demandada
El artículo 192 sub judice está incorporado en el título V, capítulo VI del CPACA que regula lo relativo a las sentencias que se profieran dentro del proceso contencioso administrativo. La disposición acusada se aplica únicamente al cumplimiento de las sentencias o conciliaciones proferidas en contra de una entidad pública que consistan en el pago de sumas líquidas de dinero sin distinguir la causa que origina la condena.
El numeral 4° del artículo 104 de la Ley 1437 de 2011 definió una regla especial de competencia de la jurisdicción de lo contencioso administrativo en materia de seguridad social, y dispuso que la jurisdicción conocerá de los procesos “relativos a la relación legal y reglamentaria entre los servidores públicos y el Estado, y la seguridad social de los mismos, cuando dicho régimen esté administrado por una persona de derecho público.” El numeral 4º del artículo 105 establece que la jurisdicción de lo contencioso administrativo no conocerá de los “conflictos de carácter laboral surgidos entre las entidades públicas y sus trabajadores oficiales.”
Así, la jurisdicción de lo contencioso administrativo únicamente conoce de las controversias en materia de seguridad social que se susciten por empleados públicos, siempre que sea una persona de derecho público quien administre el régimen que le aplica En esa medida, la Sala observa que la disposición acusada aplica a las sentencias condenatorias o a conciliaciones que resuelvan asuntos de la de seguridad social en pensiones, en las que hayan sido parte un empleado público y una persona de derecho público.
Es pertinente referirse a las fuentes de financiación de las pensiones que son administradas y pagadas por parte de las dos entidades públicas más importantes dedicadas a esa actividad. Colpensiones tiene por objeto la administración del Régimen de Prima Media con Prestación Definida (RPM) y la administración del Sistema de Ahorro de Beneficios Económicos Periódicos de que trata el Acto Legislativo 01 de 2005. Las pensiones reconocidas y pagadas por Colpensiones se pagan con cargo al fondo del RPM que se financia con las cotizaciones que pagan empleadores y trabajadores, y con recursos del presupuesto general de la Nación en lo que no logra pagarse con recursos parafiscales. A su turno, la UGPP tiene por objeto reconocer y administrar los derechos pensionales y prestaciones económicas a cargo de las administradoras exclusivas de servidores públicos del Régimen de Prima Media con Prestación Definida del orden nacional o de las entidades públicas del orden nacional que se encuentren en proceso de liquidación, se ordene su liquidación o se defina el cese de esa actividad por quien la esté desarrollando Las pensiones administradas por la UGPP son pagadas con cargo a recursos del FOPEP, que es una cuenta de la Nación adscrita al Ministerio del Trabaj.
En ese sentido, aunque en el caso de Colpensiones la porción de las condenas correspondiente a las mesadas pensionales se paga con cargo a recursos parafiscales, y a recursos del FOPEP cuando se trata de condenas impuestas a la UGPP, a estos pagos también son aplicables los principios de planeación. En particular, por las siguientes razones: (a) los recursos que administra el FOPEP, así como los recursos del Presupuesto General de la Nación que complementan el fondo común del RPM se disponen en cada fondo mediante PAC; y (b) los intereses moratorios previstos en el artículo 192 de la Ley 1437 de 2011, las costas y las agencias en derecho se pagan con cargo a los recursos propios de las entidades administradoras, pues la destinación específica de los recursos parafiscales y los recursos del FOPEP impide que con estos se paguen obligaciones diferentes a pensiones. Estos recursos solo financian el pago de las mesadas, indexaciones e intereses del artículo 142 de la Ley 100 de 1993. De forma que una parte de las condenas impuestas a las entidades públicas que administran pensiones se paga con recursos propios, y dado que no hay una regla de imputación de pagos especial en materia de pensiones que permita tener por satisfecho el capital y detener la causación de intereses cuando el pensionado es incorporado en la nómina de pensionados y se paga el retroactivo correspondiente a las mesadas adeudadas; los principios de planeación presupuestal hacen parte del proceso de pago de condenas judiciales en materia pensional pues la sentencia solo se satisface cuando el fondo de pensiones (RPM o FOPEP) y la entidad pública pagan al beneficiario la totalidad de la condena (mesada, retroactivo, intereses y costas).
Ahora bien, la disposición acusada prevé un plazo de diez (10) meses durante el cual la entidad pública condenada puede pagar la condena sin ser ejecutada judicialmente. Al ser leído en concordancia con lo previsto en el artículo 195 del CPACA, se tiene que, aunque durante el plazo de diez (10) meses previsto en el inciso 2 del artículo 192 del mismo estatuto no se puede adelantar la ejecución judicial de la condena, las sumas en esta ordenada causan intereses a una tasa equivalente al DTF siempre que los beneficiarios de la sentencia hayan acudido a la entidad responsable para hacerla efectiva dentro de los tres meses a su ejecutoria. De no solicitar el cumplimiento en ese periodo de tres meses, cesa la causación de intereses desde entonces hasta cuando se presente la solicitud. Cumplido el plazo de diez meses, si la entidad no ha cumplido la condena, se producen dos consecuencias: (i) el acreedor puede solicitar su ejecución por la vía judicial y, (ii) se causan intereses moratorios a la tasa comercial sobre las sumas adeudadas.
| Supuesto de hecho | Periodo comprendido entre la ejecutoria y los siguientes diez meses | Periodo comprendido entre los diez meses siguientes a la ejecutoria de la sentencia y hasta cuando cumpla la condena |
| El beneficiario solicitó el cumplimiento dentro de los tres meses posteriores a la ejecutoria de la sentencia | La sentencia no se puede ejecutar judicialmente. Se causan intereses a una tasa equivalente al DTF entre la fecha de ejecutoria de la sentencia y los diez meses siguientes, o la fecha en la que se cumpla efectivamente la condena, lo que ocurra primero. | La sentencia es susceptible de ejecución judicial. Se causan intereses moratorios a la tasa comercial a partir del día siguiente al vencimiento del plazo de 10 meses posteriores a la ejecutoria de la decisión y hasta que se cumpla la condena. |
| El beneficiario solicitó el cumplimiento vencido el plazo de tres meses posteriores a la ejecutoria de la sentencia | La sentencia no se puede ejecutar judicialmente. Se causan intereses a una tasa equivalente al DTF entre la fecha de ejecutoria de la sentencia y los tres meses siguientes. La causación de intereses a la tasa del DTF se vuelve a activar a partir del momento en que se solicite el cumplimiento de la sentencia y hasta que se cumpla el término de diez meses o se cumpla la condena, lo que ocurra primero. | |
Por lo tanto, la disposición acusada no prevé un plazo durante el cual se condone el pago de la obligación declarada por el juez contencioso, o no se generen consecuencias por la falta de cumplimiento. Por el contrario, esta prevé un plazo durante el cual (i) la condena debe ser cumplida en sede administrativa por la entidad pública obligada, (ii) se causan intereses a favor del beneficiario de la condena a una tasa diferente a la comercial; y, (iii) pese a que la sentencia está en firme y vincula a la entidad condenada, su pago no puede ser exigido por la vía ejecutiva.
A pesar de que la disposición acusada no implica la eliminación del deber de la entidad condenada de pagar la condena que le ha sido impuesta a la mayor brevedad posible, la Sala estima que, en efecto, el establecimiento de un plazo durante el cual no es posible ejecutar judicialmente la condena al pago de una pensión afecta prima facie k3el derecho a la seguridad social, el derecho al mínimo vital y el derecho a la dignidad humana. Esto por cuanto: primero, es razonable asumir que la mesada pensional corresponde al mínimo vital de la persona a favor de quien ha sido reconocida, pues los pensionados por cualquier contingencia son personas que han perdido la posibilidad de generar los ingresos necesarios para la satisfacción de sus necesidades bien porque la edad o la discapacidad han reducido su capacidad laboral, o bien porque uno de los miembros del grupo familiar del que dependían económicamente ha fallecido.
Segundo, los diez meses de plazo para el cumplimiento de la condena en sede administrativa se suman al tiempo de duración del proceso judicial durante el cual el demandante, a quien la administración de justicia ha concedido la razón en el reclamo de su derecho pensional, ha tenido que soportar los efectos de no percibir el pago de la pensión a la que tiene derecho. En el estudio de tiempos procesales elaborado por el Consejo Superior de la Judicatura y la Corporación Excelencia en la Justicia en el año 2016, se concluyó que los tiempos normativos del proceso administrativo oral en los términos de la ley 1437 de 2011 se pueden resumir así: (i) admisión – traba litis: 111 días, que corresponde al tiempo entre la radicación y el auto que cita a audiencia inicial. Este término no incluye el aviso o el emplazamiento por la falta de notificación personal; (ii) sustanciación: 105 días, que corresponde al tiempo entre el auto cita a audiencia inicial y la finalización audiencia de pruebas (cierre del periodo probatorio) e incluye el término máximo de citación y de duración de la audiencia de pruebas; (iii) decisión: entre 30 y 50 días desde la finalización de la audiencia de pruebas y la decisión de primera instancia; y, por último, (iv) segunda instancia: entre 55 y 65 días, según el período probatorio definido por el juez y si alega y resuelve en audiencia, o se hace por escrito De forma que los procesos judiciales que se tramitan ante la jurisdicción contencioso administrativo deberían toman, en promedio, alrededor de 155 días en primera instancia y 220 días en segunda instancia según el último reporte del Consejo Superior de la Judicatura del año 2016. Sin embargo, la Corte reconoce que en la práctica estos procesos, tan solo en segunda instancia por regla general superan el término de un año
Así las cosas, es razonable considerar que una persona que obtiene el reconocimiento de su pensión mediante sentencia contencioso administrativa ha sido sometida a sobrevivir sin la pensión a la que tiene derecho por lo menos por los cuatro (4) meses que dura la actuación administrativa de definición de la situación pensional
y el tiempo que en promedio dura el proceso contencioso administrativo, que puede ser de un año si se cumplen los términos previstos en la ley, o puede extenderse en caso de presentarse situaciones que dilaten el trámite. En esa media, es razonable considerar que esperar por diez (10) meses para obtener el cumplimiento de la condena que dispone el pago de una pensión a su favor afecta prima facie el derecho a la seguridad social, al mínimo vital y a la dignidad humana.
Juicio de proporcionalidad
Para examinar si el término que establece el inciso segundo del artículo 192 de la Ley 1437 de 2011 es razonable y proporcionado, la Sala Plena procederá a aplicar un test de proporcionalidad de intensidad intermedia por cuanto, aunque la disposición acusada versa sobre una materia respecto de la cual la Constitución reconoce un amplio margen de configuración al legislador; se ha constatado la existencia de una afectación prima facie a un derecho fundamental que justifica la elevación de la intensidad del escrutinio constitucional que por regla general es leve en los asuntos cuya regulación se ha confiado en términos amplios al legislador. El aumento de la intensidad del test de proporcionalidad a aplicar en este caso obedece a que, si bien la regulación del sistema de seguridad social, y en particular las condiciones para la causación, reconocimiento y pago de pensiones son asuntos para los cuales la Constitución ha concedido amplia libertad de configuración al legislador, una vez reconocido el derecho a la pensión para efectos de su pago oportuno este adquiere la naturaleza de derecho fundamenta––. Además, la satisfacción de este derecho permite que otros derechos fundamentales se materialicen en la medida que, como se indició, la mesada pensional corresponde al mínimo vital de la persona a favor de quien fue reconocida, por lo que la medida prima facie impacta el goce de un derecho fundamental.
En efecto, la espera de diez (10) meses para poder ejecutar por la vía judicial una condena que ordena el pago de una pensión puede afectar el goce del derecho, en tanto es posible que el beneficiario de una pensión judicialmente reconocida no cuente con recursos para satisfacer sus necesidades básicas mientras se ejecuta la decisión.
Así las cosas, para determinar si el término previsto en el inciso 2 del artículo 192 del CPACA se ajusta a la Constitución Política, la Sala deberá constatar si esta medida persigue una finalidad constitucionalmente importante, es efectivamente conducente para alcanzar la finalidad perseguida, y no es evidentemente desproporcionada.
6La disposición acusada persigue una finalidad constitucionalmente importante
Corresponde al juez constitucional realizar un análisis riguroso para la identificación de la finalidad que persigue la medida analizada puesto que este es presupuesto indispensable para analizar su sujeción a la Constitució. En este caso, el trámite legislativo del proyecto de ley que culminó con la expedición de la Ley 1437 de 2011 no da cuenta de la finalidad de la disposició. La Agencia Nacional de Defensa Jurídica del Estado señaló en su intervención que “la disposición demandada garantiza de manera razonable un equilibrio entre, de una parte, la celeridad en el pago de una condena judicial, como expresión de la materialización del acceso efectivo a la justicia y, de otra parte, los principios constitucionales en materia presupuestal, como son los principios de legalidad, planificación, anualidad, universalidad, programación y sostenibilidad. Por su parte, el Ministerio de Hacienda y Crédito Público indicó que la disposición acusada le permite a las entidades pagadoras de pensiones públicas contar con un plazo para adelantar las gestiones administrativas y presupuestales a efectos de ordenar el pago de condenas en su contra
Según la información remitida por el Ministerio de Hacienda y Crédito Público, el gasto anual de las entidades pagadoras de pensiones públicas se resume así: Colpensiones pagó en la vigencia fiscal del 2021 un total de $51.064.487.667 por concepto de cumplimiento de sentencias judiciales proferidas en procesos de carácter pensional condenas judiciales; y la UGPP pagó en 2021 un total de $119.617.530.187 por el mismo asunto El monto en el gasto anual da cuenta de la relevancia de armonizar los principios presupuestales con la gestión adecuada de los mismos, toda vez que se trata de recursos públicos limitados, y que representan, en conjunto, un valor de $170.682.017.854 anuales en promedio.
De ello se sigue razonablemente que la medida busca garantizar y concretar los principios presupuestales de legalidad, anualidad, y planeación del gasto público mediante la concesión de un plazo para que la entidad pública condenada agote todos los trámites previstos en la ley para efectuar una erogación con cargo a recursos públicos. La Corte ha destacado la relevancia constitucional de la planeación en el ordenamiento jurídico colombiano, como instrumento determinante de la política económica y social del Estad. En ese sentido, la jurisprudencia constitucional ha señalado que la planeación es “un presupuesto indispensable para el logro de los objetivos básicos del sistema constitucional, y ha indicado que sus principales instrumentos se encuentran previstos en los artículos 339 a 344 y 345 a 355 de la Constitución Política que regulan la expedición del plan nacional de desarrollo y la ley aprobatoria del plan nacional de inversiones, así como la ley anual de presupuest. De forma que la materialización de los principios que informan la función de planeación reviste la mayor importancia para la Constitución Política, pues se relaciona de forma directa con el cumplimiento de una función estatal indispensable para el logro de los objetivos y fines previstos en esta.
La medida analizada es efectivamente conducente para alcanzar la finalidad perseguida
Con base en las pruebas recaudadas y en las intervenciones de las entidades públicas recibidas durante el trámite de constitucionalidad, la Corte considera que la disposición revisada es efectivamente conducente para la materialización de los principios presupuestales de legalidad, planeación y anualidad del gasto público. Esto, por cuanto el plazo de diez meses que allí se concede permite que las entidades condenadas lleven a cabo una gestión adecuada de los recursos públicos que financian el pago de las pensiones a su cargo. En las pruebas recaudas durante el trámite, se demostró que el término referido permite (i) obtener los documentos necesarios para el pago de la obligación, (ii) proferir el acto administrativo por medio del cual se da cumplimiento al fallo y (iii) adelantar las gestiones necesarias para la incorporación en nómina de la condena, y el pago de intereses, costas y agencias en derecho.
En respuesta al requerimiento de información efectuado por el Magistrado sustanciador de este proceso, Colpensiones manifestó que el trámite para el pago de una sentencia condenatoria se compone de dos etapas; la primera, relacionada con proceso de recepción, alistamiento y entrega del fallo a cargo de la Dirección de Procesos Judiciales - Dirección de Estandarización, que busca garantizar que la entidad cuenta con toda la información y documentación necesaria para dar cumplimiento al fallo judicial, y que para el año 2021 tardó en promedio 41.4 días y en el año 2022, con corte al 30 de julio, tardó 23.7 días– La segunda etapa, relacionada con el cumplimiento de sentencias por parte de la Dirección de Prestaciones Económicas - Subdirección de Determinación, se refiere a la emisión del acto de cumplimiento propiamente dicho y tuvo en promedio una duración de 83 días en el año 2021 y 91 días en el año 2022. Por su parte, el Ministerio de Hacienda y Crédito Público informó que el trámite de cumplimiento de una sentencia judicial proferida en su contra para el reconocimiento o reliquidación de una pensión tarda en promedio 145 días.
De la información recibida, la Sala pudo constatar además que:
En el 2021, Colpensiones dio cumplimiento a 486 sentencias proferidas por la jurisdicción de lo contencioso administrativo.
El 79.21% de las decisiones corresponden a pretensiones relacionadas con la reliquidación de las prestaciones.
El 20.78% de las condenas ordenaron el reconocimiento de la prestación
La UGPP pagó 1.550 condenas en el 2021 que ordenaron el reconocimiento pensional, y que corresponden al 63% de las decisiones judiciales proferidas en contra de la entidad.
La UGPP pagó 891 condenas en el 2021 que ordenaron la reliquidación de la pensión, y que corresponde al 37% de las decisiones judiciales proferidas en contra de la entidad.
La UGPP pagó 852 condenas entre enero y julio de 2022 que ordenaron el reconocimiento pensional, y que corresponden al 62% de las decisiones judiciales proferidas en contra de la entidad hasta ese momento.
Finalmente, la UGPP pagó 517 condenas entre enero y julio de 2022 que ordenaron la reliquidación pensional, y que corresponden al 38% de las decisiones judiciales proferidas en contra de la entidad hasta ese momento
El volumen de las condenas cuyo cumplimiento deben tramitar las entidades referidas da cuenta de la idoneidad de una medida que concede un término de diez (10) meses para adelantar las gestiones orientadas a garantizar la legalidad de las erogaciones que deben efectuarse en acatamiento de las sentencias judiciales que disponen el pago de una mesada pensional.
Así las cosas, la Sala Plena concluye que, conceder un término de diez (10) meses para dar cumplimiento a las sentencias contencioso administrativas proferidas en contra de entidades públicas por concepto de reconocimiento y pago de pensiones del sistema de seguridad social, tal como lo hace la disposición acusada, permite a las entidades cumplir con todos los pasos necesarios para garantizar la correcta ejecución del gasto público de conformidad con los principios de planeación, legalidad y anualidad presupuestal.
La medida analizada no es evidentemente desproporcionada.
La Sala Plena encuentra que la medida analizada no es evidentemente desproporcionada, pues no afecta de manera intensa el derecho fundamental a la seguridad social, y en contraste, reporta importantes beneficios para el cumplimiento de los principios de planeación, legalidad y anualidad presupuestal.
Primero, si bien es cierto la espera de diez meses para poder ejecutar por la vía judicial una condena que ordena el pago de una pensión puede afectar el goce del derecho de su beneficiario, lo cierto es que la espera de los tiempos propios del proceso judicial es el resultado de la existencia de una controversia sobre la existencia del derecho que se presume fundada, pues en aquellos eventos en los que resulta evidente que la negativa al reconocimiento de la pensión por parte de la entidad pública administradora es contraria a la ley, el juez contencioso cuenta con la facultad de disponer la suspensión provisional del acto demandado y ordenar el pago de la prestación durante el tiempo que dure el proceso. En todo caso, la Sala resalta que la afectación identificada se ve compensada con la causación de intereses que tienen la capacidad de indemnizar al afectado por el daño sufrido durante el periodo de espera.
Segundo, si bien el reconocimiento y pago de las pensiones de vejez, invalidez o sobrevivientes tiene por objetivo satisfacer las necesidades de personas pertenecientes a grupos respecto de los cuales existe un deber especial de protección, también es cierto que en el cumplimiento de ese deber concurren también la familia y la sociedad, de forma que no corresponde exclusivamente al Estado en calidad de prestador del servicio público de seguridad social, proveer una red de seguridad para la persona o el grupo familiar afectado con la contingencia que se cubre con la pensión. Así, de la determinación de un término para el cumplimiento de una sentencia judicial que reconoce un derecho pensional, no se deriva necesariamente la imposibilidad de atender los gastos esenciales del beneficiario de la condena, pues en todo caso durante ese periodo este puede recurrir a otros sujetos que contribuyan a soportar la espera del pago de la prestación. La Sala no pierde de vista que el cumplimiento de este deber de protección concurrente es de difícil aplicación en escenarios de vulnerabilidad de la población adulta mayor como los que ocurren en el país. La Corte reconoce que el turno para el pago de la pensión puede alterarse en casos de mayor riesgo de vulnerabilidad ante la espera del cumplimiento del término reconocido para el pago, y que, en todo caso, el mayor riesgo de vulnerabilidad debe ser determinado caso a caso por la autoridad judicial competente para ello.
Tercero, en contraste, la medida analizada reporta importantes beneficios para la correcta planeación y ejecución del gasto público pues, tal como lo demuestran las pruebas recaudadas en el curso de este proceso, el trámite de cumplimiento de las condenas impuestas a entidades públicas que administran pensiones demanda el agotamiento de varias etapas que comprenden la validación documental del fallo y los insumos necesarios para su cumplimiento, la determinación de la prestación, la incorporación de la condena en el PAC, y la inclusión en nómina de la prestación en los términos previstos por el juez contencioso. La eliminación de un término para el cumplimiento de la condena en sede administrativa implicaría que las entidades asumieran el pago de intereses moratorios pese a estar dando cumplimiento a deberes que les impone la ley para la ejecución de recursos públicos; o bien las obligaría a proceder al gasto sin observar las normas constitucionales y orgánicas que garantizan la legalidad del gasto público.
Por lo demás, la Sala estima que en el curso del proceso no se demostró de manera alguna que la norma fuera evidentemente desproporcionada, esto es que la afectación a los derechos de los pensionados beneficiarios de las condenas fuera tan intensa que no pudiera compensarse con los beneficios que reporta para la correcta ejecución del gasto público de acuerdo a los principios presupuestales de planeación, anualidad y legalidad.
En conclusión, la norma demandada contiene una medida razonable y proporcionada, en tanto contribuye al logro de una finalidad importante para el ordenamiento constitucional, esto es la garantía de la legalidad del gasto público, y la materialización de los principios de planeación y anualidad presupuestal. Es efectivamente conducente para el logro de ese fin, y no es evidentemente desproporcionada respecto de la garantía de los derechos a la seguridad social, al mínimo vital y a la dignidad humana de los beneficiarios de las condenas.
Sin perjuicio de lo anterior, la Sala hace un llamado a las entidades públicas responsables del reconocimiento y pago de pensiones, a fin de que mejoren sus procedimientos internos de manera que sea posible agilizar el trámite de cumplimiento de las condenas que les imponen el pago de pensiones. En particular, porque el establecimiento de medidas más ágiles que atiendan al título de gasto que representa una decisión judicial ejecutoriada que, por esencia debería cumplirse en términos inmediatos, impacta de forma directa en la confianza de las instituciones y en la efectividad de los derechos fundamentales. De esa manera, la Sala insta a las entidades a optimizar sus procesos de cumplimiento de cara a reducir las circunstancias que puedan impactar de forma negativa en el goce efectivo de los derechos fundamentales de los beneficiarios de las pensiones.
Síntesis de la decisión
La Sala Plena de la Corte Constitucional estudió una demanda de inconstitucionalidad en contra de un aparte del inciso segundo del artículo 192 de la Ley 1437 de 2011 por presuntamente desconocer los derechos fundamentales de los sujetos de especial protección constitucional cuando se aplica a condenas impuestas a entidades públicas para el reconocimiento y pago de pensiones de vejez, invalidez o sobrevivientes. En opinión de los demandantes, el término de diez (10) meses previsto en la ley generaba un déficit de protección de estos sujetos.
La Sala Plena definió si el inciso segundo del artículo 192 de la Ley 1437 de 2011, según el cual las condenas a entidad públicas consistentes en el pago de una suma de dinero serán cumplidas en un plazo máximo de 10 meses vulnera los derechos al mínimo vital (53), a la dignidad humana (1), al pago oportuno de las pensiones (53), a la seguridad social (48) de los niños, niñas y adolescentes (44); de las personas de la tercera edad (46), de las personas en situación de discapacidad (47), cuando se aplica a sentencias que condenan al Estado al pago de pensiones.
Para el efecto, la Corte reiteró su jurisprudencia en relación con la protección de los niños, niñas y adolescentes, las personas de la tercera edad, las personas adultas mayores y las personas en condición de discapacidad; el derecho fundamental a la seguridad social y su relación con los derechos al mínimo vital y la dignidad humana, y el derecho al pago oportuno de las pensiones; y, por último, se refirió a los principios del sistema presupuestal en el pago de condenas en contra del Estado.
La Sala concluyó que la disposición demandada afecta prima facie los derechos a la seguridad social, al mínimo vital y a la protección especial que se predica de las madres cabeza de familia, de los niños, niñas y adolescentes, de las personas de la tercera edad y de las personas en condición de discapacidad que se benefician de las condenas impuestas a entidades estatales que ordenan el pago de pensiones. No obstante, también constató que se trata de una medida razonable y proporcionada, toda vez que persigue un fin que es constitucionalmente importante: el cumplimiento del principio constitucional de legalidad del gasto, y los principios de planeación y anualidad presupuestal. Así mismo, determinó que la medida es idónea y proporcional en tanto es efectivamente conducente para el cumplimiento del fin descrito y no afecta de manera desproporcionada los derechos de los pensionados. Por lo cual, declaró la exequibilidad del inciso segundo (parcial) del artículo 192 de la Ley 1437 de 2011.
DECISIÓN
En mérito de lo expuesto, la Sala Plena de la Corte Constitucional, administrando justicia en nombre del pueblo y por mandato de la Constitución,
RESUELVE
UNICO. Declarar EXEQUIBLE el inciso segundo (parcial) del artículo 192 de la Ley 1437 de 2011, por el cargo estudiado en esta sentencia.
Notifíquese, comuníquese y cúmplase.
DIANA FAJARDO RIVERA
Presidenta
NATALIA ÁNGEL CABO
Magistrada
Ausente con comisión
JUAN CARLOS CORTÉS GONZÁLEZ
Magistrado
JORGE ENRIQUE IBÁÑEZ NAJAR
Magistrado
ALEJANDRO LINARES CANTILLO
Magistrado
ANTONIO JOSÉ LIZARAZO OCAMPO
Magistrado
PAOLA ANDREA MENESES MOSQUERA
Magistrada
CRISTINA PARDO SCHLESINGER
Magistrada
Con impedimento aceptado
JOSE FERNANDO REYES CUARTAS
Magistrado
Ausente con comisión
MARTHA VICTORIA SÁCHICA MÉNDEZ
Secretaria General